This guide describes how to deploy, manage and maintain OCSS7 - OpenCloud’s SS7 Stack.
This document assumes a working knowledge of SS7 and SIGTRAN, as well as some familiarity with the administration of Linux systems and Java applications.
Topics
This document includes the following topics:
An overview of OCSS7, including features and architecture |
|
A step-by-step setup guide from packages through a test dialog, ignoring production-grade details |
|
SGC installation in detail, including production-grade features and tuning |
|
Configuration options for startup and runtime operations |
|
Monitoring OCC7’s operational state |
|
Driving OCCS7 from the command line |
|
Use of OCSS7 with OpenCloud’s CGIN Connectivity Pack |
|
Upgrading the SGC and the CGIN TCAP stack |
Other documentation for OCSS7 can be found on the OCSS7 product page.
About OCSS7
What is OCSS7?
OCSS7 provides SS7 network connectivity to OpenCloud products, including the Rhino CGIN RA and the OpenCloud Scenario Simulator. It does this by implementing a set of SS7 and related SIGTRAN protocols. The current version supports M3UA, ITU-T SCCP, and ITU-T TCAP, and can act as an M3UA Application Server connected either to an M3UA Signalling Gateway or to another Application Server as an IP Server Process.
Main features
OCSS7 offers the following main features:
-
Provides IN network connectivity to OpenCloud’s CGIN and Scenario Simulator
-
SIGTRAN M3UA communication with Signalling Gateways and/or IPSP peers
-
Cluster deployment — SGC may be deployed in a cluster where multiple SGC instances cooperate and represent a single Signalling Point Code.
Supported specifications
Specification | Comment |
---|---|
RFC 4666 |
M3UA (ASP and IPSP functionality) |
ITU-T Q.711-Q.714 |
SCCP (excluding segmentation of LUDT) |
ITU-T Q.771-Q.774 |
TCAP (constrained to features supported by the TCAP SPI interface provided by the CGIN RA) |
More details on supported RFCs, see the OCSS7 Compliance Matrix.
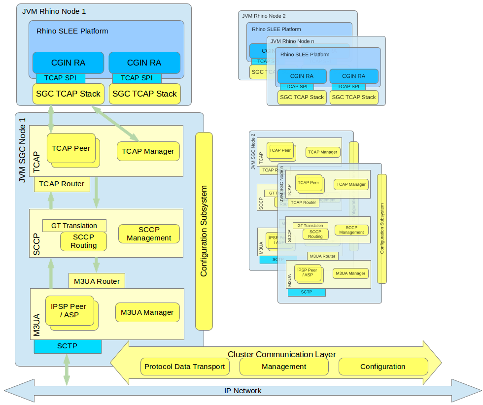
Architecture
OCSS7 is composed of two main user-visible components:
-
the Signalling Gateway Client (SGC) TCAP Stack (frontend), automatically deployed as part of the Rhino CGIN RA, and
-
the SGC (backend), deployed as one or more separate processes.
After initialization, the TCAP Stack (frontend) registers with a preconfigured SSN at the SGC instance, and allows the CGIN RA to accept and initiate TCAP dialogs. Multiple TCAP Stack (frontend) instances representing the same SSN can be connected to the SGC instance (backend); in this case all incoming traffic will be load balanced among them.
The SGC provides IN connectivity for exactly one Point Code. Typically, the SGC is deployed as a cluster of at least two instances to meet standard carrier-grade, high-availability requirements. This manual primarily concerns itself with the OCSS7 SGC, as the TCAP stack component within CGIN RA is managed as part of CGIN.
Below is a high-level diagram followed by descriptions of the main components of the OCSS7 stack. The OCSS7 stack components are yellow. Components that are provided by the Rhino platform, CGIN, or the operating system environment are blue.

SGC Subsystems overview
All SGC nodes in the cluster represent a single logical system with a single PC (SS7 Point Code). Each SGC cluster node instantiates all stack layers and subsystems, which coordinate with each other to provide a single logical view of the cluster.
The major SS7 SGC subsystems are:
-
Configuration Subsystem — plays a central role in managing the life cycle of all processing objects in the SGC Stack. The Configuration Subsystem is distributed, so an object on any cluster node may be managed from every other cluster node. Configuration is exposed through a set of JMX MBeans which allow manipulation of the underlying configuration objects
-
TCAP Layer — manages routing and load balancing of TCAP messages to appropriate Rhino CGIN RAs (through registered TCAP Stacks)
-
SCCP Layer — responsible for routing SCCP messages, GT translation, and managing internal and external subsystem availability states
-
M3UA Layer — establishes and manages the SG, IPSP connectivity, and AS state.
Internally, all layers use Cluster Communication subsystems to distribute management state and configuration data, to provide a single logical view of the entire cluster. Irrespective of which cluster node receives or originates an SS7 message, that message is transported to the appropriate cluster node for processing (by the Rhino CGIN RA) or for further sending using one of the nodes' established SCTP associations.
SGC Deployment model
The SGC cluster physical deployment model is independent from Rhino cluster deployment. That is, SGC nodes can be deployed on separate hosts than Rhino nodes OR share the same machines.
![]() |
See also
Installing the SGC |
Management tools
The SGC installation package provides a CLI management console that exposes a set of CRUD commands that are used to configure the SGC cluster and observe its runtime state. SGC cluster configuration and runtime state can be managed from each and every node; there is no need to connect separately to each node. As the SGC exposes a standard Java JMX management interface, users are in no way constrained to provided tools and are free to create custom management clients to serve their particular needs.
The SGC also provides an SNMP agent, exposing SGC-gathered statistics and Alarm notifications (Traps) through the SNMP protocol.
The TCAP stack component installed as part of the Rhino CGIN RA is managed using the usual Rhino and CGIN RA management facilities.
Quick Start
This section provides a step-by-step walk through basic OCSS7 setup from unpacking software packages through running test traffic. The end result is a functional OCSS7 network suitable for basic testing. For production installations and installation reference material please see Installing the SGC.
Introduction
In this walk-through we will be:
-
setting up two OCSS7 clusters, each with a single SGC node, and
-
running one of the example IN scenarios through the network using the OpenCloud Scenario Simulator.
To complete this walk-through you will need the:
-
OCSS7 package,
-
IN Scenario Pack 1.5.3 or higher for the Scenario Simulator, and
These instructions should be followed on a test system which:
-
runs Linux,
-
has SCTP support, and
-
is unlikely to be hampered by local firewall or other security restrictions.
Finally, you will need to make sure that the JAVA_HOME
environment variable is set to the location of your Oracle Java 7 JDK installation.
The Plan
We will set up two clusters, each with a single node, both running on our single test system. At the M3UA level:
-
cluster 1 will use Point Code 1
-
cluster 2 will use Point Code 2
-
there will be one Application Server (AS) with routing context 2
-
there will be one SCTP association between the two nodes
We will test the network using two OpenCloud Scenario Simulators:
-
Simulator 1 will:
-
connect to cluster 1
-
use SSN 101
-
use GT 1234
-
-
Simulator 2 will:
-
connect to cluster 2
-
use SSN 102
-
use GT 4321
-
Routing between the two simulators will be via Global Title translation.
Once we think that the network is operational we will test it by running one of the example scenarios shipped with the IN Scenario Pack for the Scenario Simulator.
SGC installation
We will now install two SGC clusters, each containing one node:
1 |
Unpack the SGC archive file
unzip ocss7-package-VERSION.zip (replacing This creates the distribution directory, Example: $ unzip ocss7-package-1.1.0.0.zip Archive: ocss7-package-1.1.0.0.zip creating: ocss7-1.1.0.0/ inflating: ocss7-1.1.0.0/CHANGELOG inflating: ocss7-1.1.0.0/README creating: ocss7-1.1.0.0/config/ creating: ocss7-1.1.0.0/doc/ creating: ocss7-1.1.0.0/license/ creating: ocss7-1.1.0.0/logs/ creating: ocss7-1.1.0.0/var/ inflating: ocss7-1.1.0.0/config/SGC.properties inflating: ocss7-1.1.0.0/config/SGC_bundle.properties.sample inflating: ocss7-1.1.0.0/config/log4j.dtd inflating: ocss7-1.1.0.0/config/log4j.test.xml inflating: ocss7-1.1.0.0/config/log4j.xml inflating: ocss7-1.1.0.0/config/sgcenv inflating: ocss7-1.1.0.0/license/LICENSE.guava.txt inflating: ocss7-1.1.0.0/license/LICENSE.hazelcast.txt inflating: ocss7-1.1.0.0/license/LICENSE.log4j.txt inflating: ocss7-1.1.0.0/license/LICENSE.netty.txt inflating: ocss7-1.1.0.0/license/LICENSE.protobuf.txt inflating: ocss7-1.1.0.0/license/LICENSE.slf4j.txt inflating: ocss7-1.1.0.0/license/LICENSE.snmp4j.txt creating: ocss7-1.1.0.0/bin/ inflating: ocss7-1.1.0.0/bin/generate-report.sh inflating: ocss7-1.1.0.0/bin/sgc inflating: ocss7-1.1.0.0/bin/sgcd inflating: ocss7-1.1.0.0/bin/sgckeygen inflating: ocss7-1.1.0.0/sgc.jar creating: ocss7-1.1.0.0/lib/ inflating: ocss7-1.1.0.0/lib/apache-log4j-extras-1.2.17.jar inflating: ocss7-1.1.0.0/lib/guava-14.0.1.jar inflating: ocss7-1.1.0.0/lib/hazelcast-2.6.5.jar inflating: ocss7-1.1.0.0/lib/jsr305-1.3.9.jar inflating: ocss7-1.1.0.0/lib/log4j-1.2.17.jar inflating: ocss7-1.1.0.0/lib/netty-buffer-4.0.28.jar inflating: ocss7-1.1.0.0/lib/netty-codec-4.0.28.jar inflating: ocss7-1.1.0.0/lib/netty-codec-http-4.0.28.jar inflating: ocss7-1.1.0.0/lib/netty-common-4.0.28.jar inflating: ocss7-1.1.0.0/lib/netty-handler-4.0.28.jar inflating: ocss7-1.1.0.0/lib/netty-transport-4.0.28.jar inflating: ocss7-1.1.0.0/lib/protobuf-java-2.3.0.jar inflating: ocss7-1.1.0.0/lib/protobuf-library-2.3.0.1.jar inflating: ocss7-1.1.0.0/lib/slf4j-api-1.7.7.jar inflating: ocss7-1.1.0.0/lib/slf4j-log4j12-1.7.7.jar inflating: ocss7-1.1.0.0/lib/snmp4j-2.2.2.jar inflating: ocss7-1.1.0.0/lib/snmp4j-agent-2.0.10a.jar creating: ocss7-1.1.0.0/cli/ inflating: ocss7-1.1.0.0/cli/sgc-cli.sh creating: ocss7-1.1.0.0/cli/conf/ creating: ocss7-1.1.0.0/cli/lib/ inflating: ocss7-1.1.0.0/cli/conf/cli.properties inflating: ocss7-1.1.0.0/cli/conf/log4j.xml inflating: ocss7-1.1.0.0/cli/lib/commons-cli-1.2.jar inflating: ocss7-1.1.0.0/cli/lib/commons-collections-3.2.1.jar inflating: ocss7-1.1.0.0/cli/lib/commons-lang-2.6.jar inflating: ocss7-1.1.0.0/cli/lib/jline-1.0.jar inflating: ocss7-1.1.0.0/cli/lib/log4j-1.2.17.jar inflating: ocss7-1.1.0.0/cli/lib/ocss7-cli.jar inflating: ocss7-1.1.0.0/cli/lib/ocss7-remote-1.1.0.0.jar inflating: ocss7-1.1.0.0/cli/lib/slf4j-api-1.7.7.jar inflating: ocss7-1.1.0.0/cli/lib/slf4j-log4j12-1.7.7.jar inflating: ocss7-1.1.0.0/cli/lib/velocity-1.7.jar inflating: ocss7-1.1.0.0/cli/sgc-cli.bat creating: ocss7-1.1.0.0/doc/mibs/ inflating: ocss7-1.1.0.0/doc/mibs/COMPUTARIS-MIB.txt inflating: ocss7-1.1.0.0/doc/mibs/CTS-SGC-MIB.txt inflating: ocss7-1.1.0.0/config/hazelcast.xml.sample |
||
---|---|---|---|
2 |
Create SGC node PC1-1’s installation
mv ocss7-X.X.X.X/ PC1-1 Example: mv ocss7-1.1.0.0/ PC1-1
|
||
3 |
Create SGC node PC2-1’s installation
cp -a PC1-1 PC2-1 |
We now have two SGC nodes with no configuration. The next step is to set up their cluster configuration.
SGC cluster membership configuration
We will now do the cluster membership configuration for our two SGC nodes/clusters, which for a single node cluster simply means setting the ss7.instance
name. We shall set each ss7.instance
name to match the name of the node’s installation directory. Later on, during SS7 configuration, this instance name will be used to specify which node in the cluster certain configuration elements (such as SCTP endpoints) are associated with.
1 |
Give node PC1-1 its identity
Edit the file # SGC instance node name ss7.instance=PC1-1 # Path to the Hazelcast config file hazelcast.config.file=config/hazelcast.xml # Default Hazelcast group name #hazelcast.group=abc123 #path where sgc data file should be stored sgc.data.dir=var |
---|---|
2 |
Give node PC2-1 its identity
Edit the file # SGC instance node name ss7.instance=PC2-1 # Path to the Hazelcast config file hazelcast.config.file=config/hazelcast.xml # Default Hazelcast group name #hazelcast.group=abc123 #path where sgc data file should be stored sgc.data.dir=var |
![]() |
For clusters with multiple nodes the If you wish to try adding a second node to one of the clusters after completing this walk-through you may wish to set the |
Starting the clusters
We will now start the two SGC clusters.
1 |
Check
JAVA_HOME
Make sure your $ echo $JAVA_HOME /opt/jdk1.8.0_60 |
||
---|---|---|---|
2 |
Change the management port for node PC1-1
Edit the file The
|
||
3 |
Start node PC1-1
./PC1-1/bin/sgc start If all is well, you should see: SGC starting - daemonizing ... SGC started successfully |
||
4 |
Change the management port for node PC2-1
Edit the file The |
||
5 |
Start node PC2-1
./PC2-1/bin/sgc start If all is well, you should see: SGC starting - daemonizing ... SGC started successfully |
If the SGC start command reported any errors please double check your JAVA_HOME
environment variable and make sure that nothing has already bound the management ports 10111
and 10121
. If these ports are already in use on your system you may simply change them to something else and make a note of the values for later use.
Connect the management console
We now have two running OCSS7 clusters with blank configuration. The configuration we have done so far was done on a per-node basis using configuration files, but this does no more than give a node the minimal configuration it needs to boot and become a cluster member. The rest of our SGC configuration will now be done using the Command-Line Management Console. Configuration done in this manner becomes cluster-wide configuration which is automatically propagated to and saved by every other cluster node, although for our single-node clusters that detail will not be particularly relevant.
It is recommended that you start one management console per node for this walk-through, however, if your system is low on RAM you may wish to start and stop these consoles as required.
1 |
Start the mangement console for PC1-1
./PC1-1/cli/sgc-cli.sh Example: $ ./PC1-1/cli/sgc-cli.sh Preparing to start SGC CLI ... Checking environment variables [JAVA_HOME]=[/opt/jdk1.8.0_60] [CLI_HOME]=[/home/ocss7/quick-start/PC1-1/cli] Environment is OK! Determining SGC home and JMX configuration [SGC_HOME]=/home/ocss7/quick-start/PC1-1 [JMX_HOST]=127.0.0.1 [JMX_PORT]=10111 Done +---------------------------Environment--------------------------------+ CLI_HOME: /home/ocss7/quick-start/PC1-1/cli JAVA: /opt/jdk1.8.0_60 JAVA_OPTS: -Dlog4j.configuration=file:/home/ocss7/quick-start/PC1-1/cli/conf/log4j.xml -Dsgc.home=/home/ocss7/quick-start/PC1-1/cli +----------------------------------------------------------------------+ SGC[127.0.0.1:10111]> Here we can see the management console’s prompt, which identifies the node to which it is connected by host and port.
|
||
---|---|---|---|
2 |
Start the management console for PC2-1
./PC2-1/cli/sgc-cli.sh Example: $ ./PC2-1/cli/sgc-cli.sh Preparing to start SGC CLI ... Checking environment variables [JAVA_HOME]=[/opt/jdk1.8.0_60/] [CLI_HOME]=[/home/ocss7/quick-start/PC2-1/cli] Environment is OK! Determining SGC home and JMX configuration [SGC_HOME]=/home/ocss7/quick-start/PC2-1 [JMX_HOST]=127.0.0.1 [JMX_PORT]=10121 Done +---------------------------Environment--------------------------------+ CLI_HOME: /home/ocss7/quick-start/PC2-1/cli JAVA: /opt/jdk1.8.0_60/ JAVA_OPTS: -Dlog4j.configuration=file:/home/ocss7/quick-start/PC2-1/cli/conf/log4j.xml -Dsgc.home=/home/ocss7/quick-start/PC2-1/cli +----------------------------------------------------------------------+ SGC[127.0.0.1:10121]> |
![]() |
The management console supports tab completion and suggestions. If you hit tab while in the console it will complete the command, parameter, or value as best it can. If the console is unable to complete the command, parameter, or value entirely because there are multiple completion choices then it will display the available choices. |
![]() |
You can exit the management console either by hitting ctrl-d or entering the quit command. |
General configuration
General Configuration is that which is fundamental to the cluster and the nodes within it. For our purposes this means:
-
setting the local Point Codes for the clusters,
-
setting the basic communication attributes of each node.
The basic communication attributes of each node are used to control:
-
payload message transfer between SGCs within the cluster; and
-
communication with client TCAP stacks running in Rhino or the Scenario Simulator.
![]() |
The distinction between clusters and nodes is about to become apparent because each cluster has exactly one local Point Code for which it provides services and which is set once for the entire cluster. In contrast, each node must be defined and given its own basic communication configuration. |
1a |
Set the Point Code for PC1-1’s cluster to 1
Within the management console for PC1-1 run: modify-parameters: sp=1 Example: SGC[127.0.0.1:10111]> modify-parameters: sp=1 OK parameters updated. |
||||
---|---|---|---|---|---|
1b |
Set the Point Code for PC2-1’s cluster to 2
Within the management console for PC2-1 run: modify-parameters: sp=2 Example: SGC[127.0.0.1:10121]> modify-parameters: sp=2 OK parameters updated. |
||||
2a |
Configure node PC1-1’s basic communication attributes
Within the management console for PC1-1 run: create-node: oname=PC1-1, switch-local-address=127.0.0.1, switch-port=11011, stack-data-port=12011, stack-http-port=13011, enabled=true Example: SGC[127.0.0.1:10111]> create-node: oname=PC1-1, switch-local-address=127.0.0.1, switch-port=11011, stack-data-port=12011, stack-http-port=13011, enabled=true OK node created.
This command configures network communication for:
|
||||
2b |
Configure node PC2-1’s basic communication attributes
Within the management console for PC2-1 run: create-node: oname=PC2-1, switch-local-address=127.0.0.1, switch-port=11021, stack-data-port=12021, stack-http-port=13021, enabled=true
Example: SGC[127.0.0.1:10121]> create-node: oname=PC2-1, switch-local-address=127.0.0.1, switch-port=11021, stack-data-port=12021, stack-http-port=13021, enabled=true OK node created.
|
Of the attributes we set above only the switch-local-address
and stack-data-port
settings are required for future configuration; we’ll use them when we get to the Scenario Simulator configuration section.
![]() |
The create-node command is discussed above in the context of configuring the basic communication attributes to be used, but it also creates a node configuration object which can be enabled or disabled and for which the current state can be seen when using the display-node command. It has been discussed this way because some configuration must be provided, no matter what your configuration. If it was not necessary to provide some configuration then the SGC could simply automatically detect and add cluster nodes as they come online. |
M3UA configuration
We will now begin configuring the M3UA layer of our network. There are a number of ways this can be done, but for the purposes of this walk-through we will use:
-
a single Application Server (AS) between the two instances,
-
the cluster for Point Code 1 as a client (in IPSP mode),
-
the cluster for Point Code 2 as a server (in IPSP mode), and
-
one SCTP association between the two nodes.
At a high level the procedure we’re about to follow will:
-
define the Application Server (AS) on each cluster,
-
define routes to our destination Point Codes through the defined AS,
-
define the SCTP connection on each node, and
-
associate the SCTP connection with the Application Server.
All the steps below are in two parts, the part "a" commands must be run on the management console connected to node PC1-1 and the part "b" commands must be run on the management console connected to node PC2-1. If this becomes confusing please check the examples given, which will indicate the correct management console by the port number in the prompt.
![]() |
Those familiar with M3UA will note that Single Exchange is used. The SGC does not support double exchange. |
1a |
Define the Application Server for PC1-1
Create the AS with create-as: oname=PC2, traffic-maintenance-role=ACTIVE, rc=2, enabled=true Example: SGC[127.0.0.1:10111]> create-as: oname=PC2, traffic-maintenance-role=ACTIVE, rc=2, enabled=true OK as created. |
||
---|---|---|---|
1b |
Define the Application Server for PC2-1
On PC2-1 note that create-as: oname=PC2, traffic-maintenance-role=PASSIVE, rc=2, enabled=true Example: SGC[127.0.0.1:10121]> create-as: oname=PC2, traffic-maintenance-role=PASSIVE, rc=2, enabled=true OK as created. |
||
2a |
Define the local SCTP association’s endpoint for PC1-1
create-local-endpoint: oname=PC1-1-PC2-1, node=PC1-1, port=21121 Example: SGC[127.0.0.1:10111]> create-local-endpoint: oname=PC1-1-PC2-1, node=PC1-1, port=21121 OK local-endpoint created. This defines a local endpoint which will be bound to SCTP port
|
||
2b |
Define the local SCTP association’s endpoint for PC2-1
create-local-endpoint: oname=PC2-1, node=PC2-1, port=22100 This defines a local endpoint which will be bound to SCTP port Example: SGC[127.0.0.1:10121]> create-local-endpoint: oname=PC2-1, node=PC2-1, port=22100 OK local-endpoint created.
|
||
3a |
Define the local SCTP endpoint IP addresses for PC1-1
We will now define the IP address to be used by our SCTP association. create-local-endpoint-ip: oname=PC1-1-PC2-1, ip=127.0.0.1, local-endpoint-name=PC1-1-PC2-1 Example: SGC[127.0.0.1:10111]> create-local-endpoint-ip: oname=PC1-1-PC2-1, ip=127.0.0.1, local-endpoint-name=PC1-1-PC2-1 OK local-endpoint-ip created. As you can see above, a |
||
3b |
Define the local SCTP endpoint IP addresses for PC2-1
Similar to 3a, above: create-local-endpoint-ip: oname=PC2-1, ip=127.0.0.1, local-endpoint-name=PC2-1 Example: SGC[127.0.0.1:10121]> create-local-endpoint-ip: oname=PC2-1, ip=127.0.0.1, local-endpoint-name=PC2-1 OK local-endpoint-ip created. |
||
4a |
Enable the local endpoint for PC1-1
The local endpoint was created in its default enable-local-endpoint: oname=PC1-1-PC2-1 Example: SGC[127.0.0.1:10111]> enable-local-endpoint: oname=PC1-1-PC2-1 OK local-endpoint enabled. |
||
4b |
Enable the local endpoint for PC2-1
enable-local-endpoint: oname=PC2-1 Example: SGC[127.0.0.1:10121]> enable-local-endpoint: oname=PC2-1 OK local-endpoint enabled. |
||
5a |
Define the client connection for PC1-1 to PC2-1
We will now define the SCTP association used by PC1-1, as well as some M3UA settings for the connection: create-connection: oname=PC1-1-PC2-1, port=22100, local-endpoint-name=PC1-1-PC2-1, conn-type=CLIENT, state-maintenance-role=ACTIVE, is-ipsp=true, enabled=true Example: SGC[127.0.0.1:10111]> create-connection: oname=PC1-1-PC2-1, port=22100, local-endpoint-name=PC1-1-PC2-1, conn-type=CLIENT, state-maintenance-role=ACTIVE, is-ipsp=true, enabled=true OK connection created. The |
||
5b |
Define the server connection for PC2-1 from PC1-1
Similar to the above, this defines a client connection to the node, which is acting as a server: create-connection: oname=PC1-1-PC2-1, port=21121, local-endpoint-name=PC2-1, conn-type=SERVER, state-maintenance-role=PASSIVE, is-ipsp=true, enabled=true Example: SGC[127.0.0.1:10121]> create-connection: oname=PC1-1-PC2-1, port=21121, local-endpoint-name=PC2-1, conn-type=SERVER, state-maintenance-role=PASSIVE, is-ipsp=true, enabled=true OK connection created. the port in this command is the remote port from which the connection will be initiated. It must match the configuration in node PC1-1 or the connection will not be accepted. |
||
6a |
Define the connection IP addresses for PC1-1 to PC2-1
Just as we had to define local endpoint IP addresses earlier, we must now define the remote connection IP addresses to which the node should connect: create-conn-ip: oname=PC1-1-PC2-1, ip=127.0.0.1, conn-name=PC1-1-PC2-1 Example: SGC[127.0.0.1:10111]> create-conn-ip: oname=PC1-1-PC2-1, ip=127.0.0.1, conn-name=PC1-1-PC2-1 OK conn-ip created. Again, this extra step is because SCTP supports multi-homing. |
||
6b |
Define the connection IP addresses for PC2-1 from PC1-1
The compliment of step 6a, above, PC2-1 needs to know which IP addresses to expect a connection from: create-conn-ip: oname=PC1-1-PC2-1, ip=127.0.0.1, conn-name=PC1-1-PC2-1 Example: SGC[127.0.0.1:10121]> create-conn-ip: oname=PC1-1-PC2-1, ip=127.0.0.1, conn-name=PC1-1-PC2-1 OK conn-ip created. The IP address here must match the |
||
7a |
Connect the AS to the connection on PC1-1
We must now tell the SGC that our AS should use the connection we have defined: create-as-connection: oname=PC1-1-PC2-1, as-name=PC2, conn-name=PC1-1-PC2-1 Example: SGC[127.0.0.1:10111]> create-as-connection: oname=PC1-1-PC2-1, as-name=PC2, conn-name=PC1-1-PC2-1 OK as-connection created. This |
||
7b |
Connect the AS to the connection on PC2-1
create-as-connection: oname=PC1-1-PC2-1, as-name=PC2, conn-name=PC1-1-PC2-1 Example: SGC[127.0.0.1:10121]> create-as-connection: oname=PC1-1-PC2-1, as-name=PC2, conn-name=PC1-1-PC2-1 OK as-connection created. |
||
8a |
Define the route on PC1-1 to Point Code 2
The final step, we must now define which Destination Point Codes can be reached via our Application Server. Define a Destination Point Code for PC=2 and a route to it via our AS with the following commands: create-dpc: oname=PC2, dpc=2 create-route: oname=PC2, as-name=PC2, dpc-name=PC2 Example: SGC[127.0.0.1:10111]> create-dpc: oname=PC2, dpc=2 OK dpc created. SGC[127.0.0.1:10111]> create-route: oname=PC2, as-name=PC2, dpc-name=PC2 OK route created. |
||
8b |
Define the route on PC2-1 to Point Code 1
Define a Destination Point Code for PC=1 and a route to it via our AS with the following commands: create-dpc: oname=PC1, dpc=1 create-route: oname=PC1, as-name=PC2, dpc-name=PC1 Example: SGC[127.0.0.1:10121]> create-dpc: oname=PC1, dpc=1 OK dpc created. SGC[127.0.0.1:10121]> create-route: oname=PC1, as-name=PC2, dpc-name=PC1 OK route created. |
General and M3UA configuration is now complete. In the next section we will check that everything is working correctly.
M3UA state inspection
You should now have two SGCs which are connected to each other at the M3UA layer. Before we move on to the upper layers of configuration we should check that everything is working as expected up to this point. If you are confident of your setup and in a hurry you can skip this section.
Please note that it is not normally necessary to check state in this exhaustive a manner, we are doing it in this step-by-step fashion to provide some familiarization with the SGC state inspection facilities and assist with troubleshooting.
![]() |
Most of the commands shown below show both the definition and the state of the various configuration objects they examine, and are intended for those modifying or considering modifying the configuration of the SGC. If you are interested strictly in state rather than configuration, there is a related family of commands which start with display-info- which will show extended state information without any configuration details. |
1 |
Check the
display-active-alarms command for problems
The PC1-1 SGC[127.0.0.1:10111]> display-active-alarm: Found 0 objects. PC2-1 SGC[127.0.0.1:10121]> display-active-alarm: Found 0 objects. If, instead, you see one or more alarms, don’t worry, we’ll step through the diagnostics one by one. |
||
---|---|---|---|
2 |
Check the node state
If something is wrong with the node state or configuration than nothing will work. Run display-node on both nodes. Both nodes should say that the
|
||
3 |
Check the local endpoint state
The local endpoint must be enabled and active before the connection between the nodes will work. Run: display-local-endpoint on both nodes. Both nodes should say that the
|
||
4 |
Check the connection state
The next thing to check, working up the stack, is the SCTP association. Run display-connection on both nodes. Both nodes should say that the
It is often helpful to consult either the active alarms list or the logs when diagnosing connection issues, but that is outside the scope of this walk-through. |
||
5 |
Check the AS state
The AS should be active on both nodes. Run: display-as on both nodes to check. The state should be listed as
|
||
6 |
Check the SCCP state
SCCP is the next layer up, and we have not yet configured it, but it should be able to activate and communicate with its peer at this point. Run this command on both nodes to check: display-info-remotessninfo This should show the following output on both nodes: SGC[127.0.0.1:10111]> display-info-remotessninfo Found 2 object(s): +----------+----------+---------------+ |dpc |ssn |status | +----------+----------+---------------+ |1 |1 |ALLOWED | +----------+----------+---------------+ |2 |1 |ALLOWED | +----------+----------+---------------+ This output shows that the SCCP layers on each node are communicating with each other.
If the status shown above is
|
SCCP configuration
In The Plan we can see that the two Scenario Simulators expect to refer to each other by their global titles as follows:
-
1234: PC=1,SSN=101
-
4321: PC=2,SSN=102
Several inbound and outbound global title translation (GTT) rules are required to allow this to happen, which we will create now.
Also, while not technically necessary, we will configure Concerned Point Codes for each of the two nodes, so that they will inform each other about changes to the state of interesting SSNs.
All the steps below are in two parts, the part "a" commands must be run on the management console connected to node PC1-1 and the part "b" commands must be run on the management console connected to node PC2-1. If this becomes confusing please check the examples given, which will indicate the correct management console by the port number in the prompt.
1a |
Outbound GTT setup on PC1-1
Run the following commands to setup outbound global title translation on PC1-1: create-outbound-gt: oname=4321, addrinfo=4321 create-outbound-gtt: oname=4321, gt=4321, dpc=2, priority=5 Example: SGC[127.0.0.1:10111]> create-outbound-gt: oname=4321, addrinfo=4321 OK outbound-gt created. SGC[127.0.0.1:10111]> create-outbound-gtt: oname=4321, gt=4321, dpc=2, priority=5 OK outbound-gtt created. This defines a Global Title and then creates a translation rule which will cause messages with that GT in the Called Party Address to be routed to our peer at PC=2. |
---|---|
1b |
Outbound GTT setup on PC2-1
Run the following commands to setup outbound global title translation on PC2-1: create-outbound-gt: oname=1234, addrinfo=1234 create-outbound-gtt: oname=1234, gt=1234, dpc=1, priority=5 Example: SGC[127.0.0.1:10121]> create-outbound-gt: oname=1234, addrinfo=1234 OK outbound-gt created. SGC[127.0.0.1:10121]> create-outbound-gtt: oname=1234, gt=1234, dpc=1, priority=5 OK outbound-gtt created. This defines a Global Title and then creates a translation rule which will cause messages with that GT in the Called Party Address to be routed to our peer at PC=1. |
2a |
Inbound GTT setup on PC1-1
Run the following to setup inbound GTT on PC1-1: create-inbound-gtt: oname=1234, addrinfo=1234, ssn=101 create-outbound-gt: oname=1234, addrinfo=1234 create-outbound-gtt: oname=1234, gt=1234, dpc=1, priority=5 Example SGC[127.0.0.1:10111]> create-inbound-gtt: oname=1234, addrinfo=1234, ssn=101 OK inbound-gtt created. SGC[127.0.0.1:10111]> create-outbound-gt: oname=1234, addrinfo=1234 OK outbound-gt created. SGC[127.0.0.1:10111]> create-outbound-gtt: oname=1234, gt=1234, dpc=1, priority=5 OK outbound-gtt created. The first command creates an inbound GTT rule for the Global Title we expect to be accepted traffic on. The second and third commands may look somewhat surprising, as they create an outbound GTT rule. This is the correct configuration for our network, as SCCP’s service messages (UDTS and XUDTS) may be generated locally in response to traffic we are attempting to send, and these service messages are routed as outbound messages. |
2b |
Inbound GTT setup on PC2-1
Run the following to setup inbound GTT on PC2-1: create-inbound-gtt: oname=4321, addrinfo=4321, ssn=102 create-outbound-gt: oname=4321, addrinfo=4321 create-outbound-gtt: oname=4321, gt=4321, dpc=2, priority=5 Example: GC[127.0.0.1:10121]> create-inbound-gtt: oname=4321, addrinfo=4321, ssn=102 OK inbound-gtt created. SGC[127.0.0.1:10121]> create-outbound-gt: oname=4321, addrinfo=4321 OK outbound-gt created. SGC[127.0.0.1:10121]> create-outbound-gtt: oname=4321, gt=4321, dpc=2, priority=5 OK outbound-gtt created. |
3a |
Create the Concerned Point Code on PC1-1
Run the following to configure PC1-1 to announce SSN changes for SSN=101 to the PC2 cluster: create-cpc: oname=PC2-101, dpc=2, ssn=101 Example: SGC[127.0.0.1:10111]> create-cpc: oname=PC2-101, dpc=2, ssn=101 OK cpc created. |
3b |
Create the Concerned Point Code on PC2-1
Run the following to configure PC2-1 to announce SSN changes for SSN=102 to the PC1 cluster: create-cpc: oname=PC1-102, dpc=1, ssn=102 Example: SGC[127.0.0.1:10121]> create-cpc: oname=PC1-102, dpc=1, ssn=102 OK cpc created. |
This completes our SCCP configuration, which we will check in the next section.
SCCP state inspection
We now have two fully configured SCCP layers. We will now check their state to make sure they will work as expected.
1 |
Check the outbound GTT state on PC1-1
The following command will show the current state of configured outbound GTT rules: display-info-ogtinfo: column=addrInfo, column=connId, column=rc, column=dpc Example on PC1-1 SGC[127.0.0.1:10111]> display-info-ogtinfo: column=addrInfo, column=connId, column=rc, column=dpc Found 2 object(s): +---------------+---------------+----------+----------+ |addrInfo |connId |rc |dpc | +---------------+---------------+----------+----------+ |1234 | |-1 |1 | +---------------+---------------+----------+----------+ |4321 |PC1-1-PC2-1 |2 |2 | +---------------+---------------+----------+----------+ For GT 1234 we can see that:
This GT will be routed to the local SGC. For GT 4321 we can see that:
This GT will be routed to PC2-1 using the specified connection and Routing Context. Example on PC2-1 SGC[127.0.0.1:10121]> display-info-ogtinfo: column=addrInfo, column=connId, column=rc, column=dpc Found 2 object(s): +---------------+---------------+----------+----------+ |addrInfo |connId |rc |dpc | +---------------+---------------+----------+----------+ |1234 |PC1-1-PC2-1 |2 |1 | +---------------+---------------+----------+----------+ |4321 | |-1 |2 | +---------------+---------------+----------+----------+
|
||
---|---|---|---|
2 |
Check the local SSN state
The command: display-info-localssninfo will list the state of all SSNs which are either:
Example on PC1-1 GC[127.0.0.1:10111]> display-info-localssninfo: column=ssn, column=status Found 2 object(s): +----------+---------------+ |ssn |status | +----------+---------------+ |1 |ALLOWED | +----------+---------------+ |101 |PROHIBITED | +----------+---------------+ Example on PC2-1 SGC[127.0.0.1:10121]> display-info-localssninfo: column=ssn, column=status Found 2 object(s): +----------+---------------+ |ssn |status | +----------+---------------+ |1 |ALLOWED | +----------+---------------+ |102 |PROHIBITED | +----------+---------------+ |
Scenario Simulator installation
This quick start walk-through will use the OC Scenario Simulator to test the network, rather than Rhino with CGIN, for simplicity.
For this quick start we will be assuming that your Scenario Simulator package is shipped with an IN Scenario Pack which does not support OCSS7 (which is true for Scenario Simulator 2.2.0.x), or with an obsolete version of the IN Scenario Pack. If you know that your Scenario Simulator contains a suitable IN Scenario Pack you may skip this section after completing it through step 2.
1 |
Unpack the Scenario Simulator archive file
unzip scenario-simulator-package-VERSION.zip (replacing This creates the distribution directory, Example: $ unzip scenario-simulator-package-2.3.0.6.zip Archive: scenario-simulator-package-2.3.0.6.zip creating: scenario-simulator-2.3.0.6/ creating: scenario-simulator-2.3.0.6/licenses/ inflating: scenario-simulator-2.3.0.6/licenses/LICENSE-XPathOverSchema.txt inflating: scenario-simulator-2.3.0.6/licenses/LICENSE-antlr.txt [...] |
---|---|
2 |
Change directory into the Scenario Simulator directory
cd scenario-simulator-VERSION (replacing Example: $ cd scenario-simulator-2.3.0.6/ |
3 |
Install the new IN Scenario Pack
We want to replace the old IN Scenario Pack with the new, which can be done with the following commands. Please ensure that you are in the Scenario Simulator’s installation directory before running these commands. rm -r in-examples/ protocols/in-scenario-pack-* unzip -o ../in-scenario-pack-VERSION.zip (replacing Example: $ rm -r in-examples/ protocols/in-scenario-pack-* $ unzip -o ../in-scenario-pack-1.5.3.1.zip Archive: ../in-scenario-pack-1.5.3.1.zip inflating: protocols/in-scenario-pack-1.5.3.jar creating: in-examples/ creating: in-examples/2sims/ creating: in-examples/2sims/config/ creating: in-examples/2sims/config/loopback/ creating: in-examples/2sims/config/mach7/ creating: in-examples/2sims/config/ocss7/ creating: in-examples/2sims/config/signalware/ creating: in-examples/2sims/scenarios/ creating: in-examples/3sims/ creating: in-examples/3sims/config/ creating: in-examples/3sims/config/loopback/ creating: in-examples/3sims/config/mach7/ creating: in-examples/3sims/config/ocss7/ creating: in-examples/3sims/config/signalware/ creating: in-examples/3sims/scenarios/ inflating: CHANGELOGS/CHANGELOG-in.txt inflating: README/README-in.txt inflating: in-examples/2sims/config/loopback/cgin-tcapsim-endpoint1.properties inflating: in-examples/2sims/config/loopback/cgin-tcapsim-endpoint2.properties inflating: in-examples/2sims/config/loopback/setup-sim1.commands inflating: in-examples/2sims/config/loopback/setup-sim2.commands inflating: in-examples/2sims/config/loopback/tcapsim-gt-table.txt inflating: in-examples/2sims/config/mach7/mach7-endpoint1.properties inflating: in-examples/2sims/config/mach7/mach7-endpoint2.properties inflating: in-examples/2sims/config/mach7/setup-mach7-endpoint1.commands inflating: in-examples/2sims/config/mach7/setup-mach7-endpoint2.commands inflating: in-examples/2sims/config/ocss7/ocss7-endpoint1.properties inflating: in-examples/2sims/config/ocss7/ocss7-endpoint2.properties inflating: in-examples/2sims/config/ocss7/setup-sim-endpoint1.commands inflating: in-examples/2sims/config/ocss7/setup-sim-endpoint2.commands inflating: in-examples/2sims/config/setup-examples-sim1.commands inflating: in-examples/2sims/config/setup-examples-sim2.commands inflating: in-examples/2sims/config/signalware/setup-signalware-endpoint1.commands inflating: in-examples/2sims/config/signalware/setup-signalware-endpoint2.commands inflating: in-examples/2sims/config/signalware/signalware-endpoint1.properties inflating: in-examples/2sims/config/signalware/signalware-endpoint2.properties inflating: in-examples/2sims/scenarios/CAPv3-Demo-ContinueRequest.scen inflating: in-examples/2sims/scenarios/CAPv3-Demo-ReleaseCallRequest.scen inflating: in-examples/2sims/scenarios/INAP-SSP-SCP.scen inflating: in-examples/3sims/config/loopback/cgin-tcapsim-endpoint1.properties inflating: in-examples/3sims/config/loopback/cgin-tcapsim-endpoint2.properties inflating: in-examples/3sims/config/loopback/cgin-tcapsim-endpoint3.properties inflating: in-examples/3sims/config/loopback/setup-sim1.commands inflating: in-examples/3sims/config/loopback/setup-sim2.commands inflating: in-examples/3sims/config/loopback/setup-sim3.commands inflating: in-examples/3sims/config/loopback/tcapsim-gt-table.txt inflating: in-examples/3sims/config/mach7/mach7-endpoint1.properties inflating: in-examples/3sims/config/mach7/mach7-endpoint2.properties inflating: in-examples/3sims/config/mach7/mach7-endpoint3.properties inflating: in-examples/3sims/config/mach7/setup-mach7-endpoint1.commands inflating: in-examples/3sims/config/mach7/setup-mach7-endpoint2.commands inflating: in-examples/3sims/config/mach7/setup-mach7-endpoint3.commands inflating: in-examples/3sims/config/ocss7/ocss7-endpoint1.properties inflating: in-examples/3sims/config/ocss7/ocss7-endpoint2.properties inflating: in-examples/3sims/config/ocss7/ocss7-endpoint3.properties inflating: in-examples/3sims/config/ocss7/setup-sim-endpoint1.commands inflating: in-examples/3sims/config/ocss7/setup-sim-endpoint2.commands inflating: in-examples/3sims/config/ocss7/setup-sim-endpoint3.commands inflating: in-examples/3sims/config/setup-examples-sim1.commands inflating: in-examples/3sims/config/setup-examples-sim2.commands inflating: in-examples/3sims/config/setup-examples-sim3.commands inflating: in-examples/3sims/config/signalware/setup-signalware-endpoint1.commands inflating: in-examples/3sims/config/signalware/setup-signalware-endpoint2.commands inflating: in-examples/3sims/config/signalware/setup-signalware-endpoint3.commands inflating: in-examples/3sims/config/signalware/signalware-endpoint1.properties inflating: in-examples/3sims/config/signalware/signalware-endpoint2.properties inflating: in-examples/3sims/config/signalware/signalware-endpoint3.properties inflating: in-examples/3sims/scenarios/CAPv2-Relay.scen inflating: in-examples/3sims/scenarios/INAP-SSP-SCP-HLR.scen inflating: in-examples/3sims/scenarios/MAP-MT-SMS-DeliveryAbsentSubscriber.scen inflating: in-examples/3sims/scenarios/MAP-MT-SMS-DeliveryPresentSubscriber.scen inflating: in-examples/README-in-examples.txt inflating: licenses/LICENSE-netty.txt inflating: licenses/LICENSE-slf4j.txt inflating: licenses/README-LICENSES-in-scenario-pack.txt |
Scenario Simulator configuration
We will now configure two Scenario Simulator instances and connect them to the cluster. This work should be done in the Scenario Simulator installation directory, which is where the steps from the previous section left us.
![]() |
The Scenario Simulator and CGIN use identical configuration properties and values when using OCSS7, the only difference between the two is the procedure used for setup and configuration. |
1 |
Set the OCSS7 connection properties for Simulator 1
Edit the file local-sccp-address = type=C7,ri=gt,ssn=101,digits=1234,national=true and ocss7.sgcs = 127.0.0.1:12011 The port in the |
||
---|---|---|---|
2 |
Set the OCSS7 connection properties for Simulator 2
Edit the file local-sccp-address = type=C7,ri=gt,ssn=102,digits=4321,national=true and ocss7.sgcs = 127.0.0.1:12021 The port in the |
||
3 |
Set the Scenario Simulator endpoint addresses
Edit the following files:
and replace the two lines beginning: set-endpoint-address endpoint1 set-endpoint-address endpoint2 with set-endpoint-address endpoint1 type=c7,ri=gt,pc=1,ssn=101,digits=1234,national=true set-endpoint-address endpoint2 type=c7,ri=gt,pc=2,ssn=102,digits=4321,national=true
|
The Scenario Simulators are now fully configured and ready to test our network.
Test the network
We will now test the network using the OpenCloud Scenario Simulator and one of the example IN scenarios included with it.
1 |
Start the scenario simulators
We need two Scenario Simulator instances for this test, one to initiate our test traffic, and one to respond. Start them with these two commands: ./scenario-simulator.sh -f in-examples/2sims/config/ocss7/setup-sim-endpoint1.commands -f in-examples/2sims/config/setup-examples-sim1.commands and ./scenario-simulator.sh -f in-examples/2sims/config/ocss7/setup-sim-endpoint2.commands -f in-examples/2sims/config/setup-examples-sim2.commands Example for Simulator 1: $ ./scenario-simulator.sh -f in-examples/2sims/config/ocss7/setup-sim-endpoint1.commands -f in-examples/2sims/config/setup-examples-sim1.commands Starting JVM... Processing commands from file at in-examples/2sims/config/ocss7/setup-sim-endpoint1.commands Processing command: set-endpoint-address endpoint1 type=C7,ri=gt,digits=1234 Processing command: set-endpoint-address endpoint2 type=C7,ri=gt,digits=4321 Processing command: create-local-endpoint endpoint1 cgin -propsfile in-examples/2sims/config/ocss7/ocss7-endpoint1.properties Initializing local endpoint "endpoint1" ... Local endpoint initialized. Finished reading commands from file Processing commands from file at in-examples/2sims/config/setup-examples-sim1.commands Processing command: bind-role SSP-Loadgen endpoint1 Processing command: bind-role SCP-Rhino endpoint2 Processing command: wait-until-operational 60000 Simulator is operational Processing command: load-scenario in-examples/2sims/scenarios/INAP-SSP-SCP.scen Playing role "SSP-Loadgen" in initiating scenario "INAP-SSP-SCP" with dialogs [SSP-SCP] Processing command: load-scenario in-examples/2sims/scenarios/CAPv3-Demo-ContinueRequest.scen Playing role "SSP-Loadgen" in initiating scenario "CAPv3-Demo-ContinueRequest" with dialogs [SSP-SCP] Processing command: load-scenario in-examples/2sims/scenarios/CAPv3-Demo-ReleaseCallRequest.scen Playing role "SSP-Loadgen" in initiating scenario "CAPv3-Demo-ReleaseCallRequest" with dialogs [SSP-SCP] Finished reading commands from file Ready to start Please type commands... (type "help" <ENTER> for command help) > Example for Simulator 2: $ ./scenario-simulator.sh -f in-examples/2sims/config/ocss7/setup-sim-endpoint2.commands -f in-examples/2sims/config/setup-examples-sim2.commands Starting JVM... Processing commands from file at in-examples/2sims/config/ocss7/setup-sim-endpoint2.commands Processing command: set-endpoint-address endpoint1 type=C7,ri=gt,digits=1234 Processing command: set-endpoint-address endpoint2 type=C7,ri=gt,digits=4321 Processing command: create-local-endpoint endpoint2 cgin -propsfile in-examples/2sims/config/ocss7/ocss7-endpoint2.properties Initializing local endpoint "endpoint2" ... Local endpoint initialized. Finished reading commands from file Processing commands from file at in-examples/2sims/config/setup-examples-sim2.commands Processing command: bind-role SSP-Loadgen endpoint1 Processing command: bind-role SCP-Rhino endpoint2 Processing command: wait-until-operational 60000 Simulator is operational Processing command: load-scenario in-examples/2sims/scenarios/INAP-SSP-SCP.scen Playing role "SCP-Rhino" in receiving scenario "INAP-SSP-SCP" with dialogs [SSP-SCP] Processing command: load-scenario in-examples/2sims/scenarios/CAPv3-Demo-ContinueRequest.scen Playing role "SCP-Rhino" in receiving scenario "CAPv3-Demo-ContinueRequest" with dialogs [SSP-SCP] Processing command: load-scenario in-examples/2sims/scenarios/CAPv3-Demo-ReleaseCallRequest.scen Playing role "SCP-Rhino" in receiving scenario "CAPv3-Demo-ReleaseCallRequest" with dialogs [SSP-SCP] Finished reading commands from file Ready to start Please type commands... (type "help" <ENTER> for command help) > |
||
---|---|---|---|
2 |
Check the remote SSN information
Before running a test session let’s pause to check the display-info-remotessninfo command, which should now show the following on both nodes: SGC[127.0.0.1:10111]> display-info-remotessninfo Found 4 object(s): +----------+----------+---------------+ |dpc |ssn |status | +----------+----------+---------------+ |1 |1 |ALLOWED | +----------+----------+---------------+ |1 |101 |ALLOWED | +----------+----------+---------------+ |2 |1 |ALLOWED | +----------+----------+---------------+ |2 |102 |ALLOWED | +----------+----------+---------------+ From this we can see that both SGCs have registered the connected simulators and informed the Concerned Point Codes about the state change for the SSN used by the simulator. |
||
3 |
Run a test session
On Simulator 1 run: run-session CAPv3-Demo-ContinueRequest This will run the test scenario, which is a basic CAPv3 IDP / CON scenario. Example: > run-session CAPv3-Demo-ContinueRequest Send --> OpenRequest to endpoint2 Send --> InitialDP (Request) to endpoint2 Send --> Delimiter to endpoint2 Recv <-- OpenAccept from endpoint2 Recv <-- Continue (Request) from endpoint2 Recv <-- Close from endpoint2 Outcome of "CAPv3-Demo-ContinueRequest" session: Matched scenario definition "CAPv3-Demo-ContinueRequest"
|
Installing the SGC
This section of the manual covers the installation, basic configuration, and control the SGC component of OCSS7.
![]() |
The Rhino-side component of OCSS7, the TCAP stack, is automatically installed with CGIN and has no special installation procedure or requirements beyond those of Rhino and CGIN. Information on configuring the TCAP stack component can be found in TCAP Stack configuration. |
Checking prerequisites
Before installing OCSS7, make sure you have the required:
-
operating system, with
lksctp-tools
installed, and
Before attempting a production installation please also see Network Architecture Planning.
Configuring network features
![]() |
See also
Network Architecture Planning |
Before installing OCSS7, please configure the following network features:
Feature | What to configure |
---|---|
IP address |
Make sure the system has an IPv4 or IPv6 address and is visible on the network. |
Host names |
Make sure that the system can resolve the localhost to loopback interface. |
Multicast addresses |
If the local system has a firewall installed, modify its rules to allow multicast UDP traffic:
|
Unicast addresses |
If the local system has a firewall installed, modify its rules to allow TCP traffic:
|
OCSS7 network configuration related to cluster operation can be customized by providing a hazelcast.xml
configuration file in the config subdirectory of the OCSS7 distribution (for example, rename config/hazelcast.xml.sample
to config/hazelcast.xml
). For a description of possible configuration options, and the format of the hazelcast.xml
configuration file, please see the Hazelcast In-Memory Data Grid Documentation (Version 2.6).
![]() |
IPv6 considerations
When using IPv6 addressing, remember to configure the PREFER_IPV4 property in the SGC_HOME/config/sgcenv file. For details, please see Configuring SGC_HOME/config/sgcenv. |
User process tuning
Ensure that the user that OCSS7 will be running under has a soft limit of no less than 4096 user processes.
![]() |
The number of permitted user processes may be determined at runtime using the ulimit command; for example
ulimit -Su
This value may be changed by editing /etc/security/limits.conf as root, and adding (or altering) the line:
It may also be necessary to increase the hard limit:
|
SCTP tuning
For optimal performance, tune these kernel parameters:
Parameter | Recommended value | What it specifies |
---|---|---|
|
|
Default receive buffer size (in bytes) |
|
|
Default send buffer size (in bytes) |
|
|
Maximum receive buffer size (in bytes) This value limits the |
|
|
Maximum send buffer size (in bytes) This value limits the |
|
|
Minimum retransmission timeout (in ms) This should be greater than the |
|
|
Delayed acknowledgement (SACK) timeout (in ms) Should be lower than the retransmission timeout of the remote SCTP endpoints. |
|
|
SCTP heartbeat interval (in ms) |
![]() |
Kernel parameters can be changed
|
SGC Installation
To install OCSS7: unpack and configure then create additional nodes.
Unpack and configure
![]() |
SGC_HOME
The following instructions use |
To begin the SGC installation and create the first node:
1 |
Unpack the SGC archive file
Run: unzip ocss7-package-VERSION.zip (replacing This creates the distribution directory, |
---|---|
2 |
Make sure that the |
3 |
Configure basic cluster / node information
If your installation will use more than a single node in a SGC cluster, then:
If you are planning to use more than one SGC cluster in the same local network then:
|
Creating additional nodes
After installing the first SGC node in a cluster, you can add more nodes by either:
-
copying the installation directory of an existing node, and changing the
ss7.instance
property inSGC_HOME/config/SGC.properties
to a value unique among all the other nodes in the cluster.
or
-
repeating the installation steps for another node,
-
setting the
ss7.instance
property inSGC_HOME/config/SGC.properties
to a value unique among all other nodes in the cluster, -
setting the
hazelcast.group
inSGC_HOME/config/SGC.properties
to the value chosen as cluster name, and -
repeating any other installation customization steps.
Layout of the SGC installation
A typical SGC installation contains these subdirectories:
Directory | Contents |
---|---|
|
(SGC installation directory)
|
|
SGC management scripts |
|
command line interface installation, including start scripts, configuration, and logs |
|
configuration files which may be edited by the user as required |
|
supplementary documentation included as a convenience, such as SNMP MIB files |
|
Java libraries used by the SGC |
|
third-party software licenses |
|
log output from the SGC |
|
persisted cluster configuration ( |
Running the SGC
SGC operations
![]() |
JAVA_HOME
The SGC script expects the |
The SGC is started and stopped using the SGC_HOME/bin/sgc script
.
The sgc
script runs SGC under a watchdog: if the SGC process exits for an unrecognized reason it is automatically restarted. Output from the SGC and from the watchdog script is redirected into a startup log file. The startup log files are in SGC_HOME/logs
directory and are named startup.<startup-time>
. If startup fails for any reason, details about the failure should be available in the startup file.
The sgc script is configured in SGC_HOME/config/sgcenv
. The sgcenv
file contains JVM parameters which cannot be provided in the SGC.properties file.
The sgc
script can be run with the following arguments:
Command argument | Optional arguments | Description |
---|---|---|
|
|
Starts the SGC using the configuration from
|
|
|
Stops the SGC. Without the |
|
|
Equivalent of |
|
|
Runs the SGC in test mode. In test mode, SGC runs in the foreground; and logging is configured in |
|
|
Runs the SGC in foreground mode. SGC is not demonized. |
|
Prints the status of SGC and returns one of these LSB-compatible exit codes:
|
For example:
Start SGC |
|
---|---|
Stop SGC |
|
Check SGC status |
|
Configuring SGC_HOME/config/sgcenv
The SGC_HOME/config/sgcenv
file contains configuration parameters for the sgc
script. The following settings are supported:
Variable name | Descriptions | Valid Values | Default |
---|---|---|---|
|
Location of the JVM home directory. |
||
|
Host that SGC should bind to in order to listen for incoming JMX connections. |
IPv4 or IPv6 address |
|
|
Port where SGC binds for incoming JMX connections. It is not recommended to use a port in the emphemeral range as these are used for short-lived TCP connections and may result in the SGC failing to start if the port is in use by another application. The emphemeral port range may be queried with |
|
|
|
Whether or not the JMX connection should be secured with SSL/TLS. For details, please see Securing the SGC JMX management connection with SSL/TLS. |
|
|
|
Whether or not the SGC should require a trusted client certificate for an SSL/TLS-secured JMX connection. For details, please see Securing the SGC JMX management connection with SSL/TLS. |
||
|
Path to the configuration file with properties used to secure the JMX management connection. For details, please see Securing the SGC JMX management connection with SSL/TLS. |
||
|
Password used during generation of the key store and trust store used to secure the JMX management connection. For details, please see Securing the SGC JMX management connection with SSL/TLS. |
|
|
|
Maximum size of the JVM heap space. |
||
|
Initial size of the JVM heap space. |
||
|
Maximum size of the JVM permgen space. |
||
|
Full override of default garbage collections settings. |
||
|
Additional JVM parameters. Modifications should add to the existing |
||
|
The log4j configuration file to be used in normal mode (start/restart/foreground). |
||
|
The log4j configuration file to be used in test mode. |
||
|
Location of the SGC properties file. |
||
|
Whether or not the watchdog is enabled. Disabling the watchdog may be required if the SGC is run under the control of some other HA systems. |
|
|
|
Enables additional script information. |
|
|
|
Prefers using IPv4 protocol. Set value to |
|
|
|
On NUMA architecture machines, this parameter allows selecting specific CPU and memory bindings for SGC. |
||
|
On non-NUMA architecture machines, this parameter may be used to set SGC affinity to specific CPUs. |
![]() |
JMX Connector configuration variables
|
Installing SGC as a service
To install SGC as a service, perform the following operations as user root
:
1 |
Copy # copy $SGC_HOME/bin/sgcd /etc/init.d |
---|---|
2 |
Grant execute permissions to # chmod a+x /etc/init.d/sgcd |
3 |
Create the file SGC=/opt/sgc/current/bin/sgc SGCUSER=sgc |
4 |
Activate the service using the standard RedHat command: # chkconfig --add sgcd |
Network Architecture Planning
![]() |
Ensure you are familiar with the with the OCSS7 architecture before going further. In particular, ensure you have read the following: |
Network planning
When planning OCSS7 deployment, OpenCloud recommends preparing IP subnets that logically separate different kinds of traffic:
Subnet | Description |
---|---|
SS7 network |
dedicated for incoming/outgoing SIGTRAN traffic; should provide access to the operator’s SS7 network |
SGC interconnect network |
internal SGC cluster network with failover support (provided by interface bonding mechanism); used by Hazelcast and communication switch |
Rhino traffic network |
used for traffic exchanged between SGC and Rhino nodes |
Management network |
dedicated for managing tools and interfaces (JMX, HTTP) |
SGC Stack network communication overview
The SS7 SGC uses multiple logical communication channels that can be separated into two broad categories:
-
SGC directly managed connections — connections established directly by SGC subsystems, configured as part of the SGC cluster-managed configuration
-
Hazelcast managed connections — connections established by Hazelcast, configured as part of static SGC instance configuration.
SGC directly managed connections
The following table describes network connections managed directly by the SGC configuration.
Protocol | Subsystem | Subnet | Defined by | Usage | |
---|---|---|---|---|---|
TCP |
TCAP |
Rhino traffic network |
|
Used in the first phase of communication establishment between the TCAP Stack (CGIN RA) and the SGC cluster. The communication channel is established during startup of the TCAP Stack (CGIN RA activation), and closed after a single HTTP request / response. |
|
|
Used in the second phase of communication establishment between the TCAP Stack (CGIN RA) and the SGC cluster. The communication channel is established and kept open until either the SGC Node or the TCAP Stack (CGIN RA) is shutdown (deactivated). This connection is used to exchange TCAP messages between the SGC Node and the TCAP Stack using a custom protocol. The level of expected traffic is directly related to the number of expected SCCP messages originated and destined for the SSN represented by the connected TCAP Stack.
|
||||
SGC interconnect network |
|
Used by the communication switch (inter-node message transfer module) to exchange message traffic between nodes of the SGC cluster. The communication channel is established between nodes of the SGC cluster during startup, and kept open until the node is shut down. During startup, the node establishes connections to all other nodes that are already part of the SGC cluster. The level of expected traffic depends on the deployment model, and can vary anywhere between none and all traffic destined and originated by the SGC cluster.
|
|||
SCTP |
M3UA |
SS7 Network |
|
Used by SGC nodes to exchange M3UA traffic with Signalling Gateways and/or Application Servers. The communication channel lifecycle depends directly on the SGC cluster configuration; that is, the enabled attribute of the connection configuration object and the state of the remote system with which SGC is to communicate. The level of traffic should be assessed based on business requirements. |
|
JMX over TCP |
Configuration |
Management network |
Used for managing the SGC cluster. Established by the management client Command-Line Management Console, for the duration of the management session. The level of traffic is negligible. |
Hazelcast managed connections
Hazelcast uses a two-phase cluster-join procedure:
-
Discover other nodes that are part of the same cluster.
-
Establish one-to-one communication with each node found.
Depending on the configuration, the first step of the cluster-join procedure can be based either on UDP multicast or direct TCP connections. In the latter case, the Hazelcast configuration must contain the IP address of at least one other node in the cluster. Connections established in the second phase always use direct TCP connections established between all the nodes in the Hazelcast cluster.
Traffic exchanged over SGC interconnect network by Hazelcast connections is mainly related to:
-
SGC runtime state changes
-
SGC configuration state changes
-
Hazelcast heartbeat messages.
During normal SGC cluster operation, the amount of traffic is negligible and consists mainly of messages distributing SGC statistics updates.
Inter-node message transfer
The communication switch (inter-node message transfer module) is responsible for transferring data traffic messages between nodes of the SGC cluster. After the initial handshake message exchange, the communication switch does not originate any network communication by itself. It is driven by requests of the TCAP or M3UA layers.
Usage of the communication switch involves additional message-processing overhead, consisting of:
-
CPU processing time to encode and later decode the message — this overhead is negligible
-
network latency to transfer the message between nodes of the SGC cluster — overhead depends on the type and layout of the physical network between communicating SGC nodes.
This overhead is unnecessary in normal SGC cluster operation, and can be avoided during deployment-model planning.
Below are outlines of scenarios involving communication switch usage: Outgoing message inter-node transfer and Incoming message inter-node transfer; followed by tips for Avoiding communication switch overhead.
Outgoing message inter-node transfer
A message that is originated by the TCAP stack (CGIN RA) is sent over the TCP-based data-transfer connection to the SGC node (node A). It is processed within that node up to the moment when actual bytes should be written to the SCTP connection, through which the required DPC is reachable. If the SCTP connection over which the DPC is reachable is established on a different SGC node (node B), then the communication switch is used. The outgoing message is transferred, using the communication switch, to the node where the SCTP connection is established (transferred from node A to node B). After the message is received on the destination node (node B) it is transferred over the locally established SCTP connection.
Incoming message inter-node transfer
A message received by an M3UA connection, with a remote Signalling Gateway or other Application Server, is processed within the SGC node where the connection is established (node A). If the processed message is a TCAP message addressed to a SSN available within the SGC cluster, the processing node is responsible for selection of a TCAP Stack (CGIN RA) corresponding to that SSN. The TCAP Stack (CGIN RA) selection process gives preference to TCAP Stacks (CGIN RAs) that are directly connected to the SGC node which is processing the incoming message. If a suitable locally connected TCAP Stack (CGIN RA) is not available, then a TCAP stack connected to another SGC node (node B) in the SGC cluster is selected. After the selection process is finished, the incoming TCAP message is sent either directly to the TCAP Stack (locally connected TCAP Stack), or first transferred through the communication switch to the appropriate SGC node (transferred from node A to node B) and later sent by the receiving node (node B) to the TCAP Stack.
![]() |
TCAP Stack (CGIN RA) selection
TCAP Stack selection is invoked for messages that start a new transaction ( TCAP Stack selection is described by following algorithm:
|
Avoiding communication switch overhead
A review of the preceding communication-switch usage scenarios suggests a set of rules for deployment, to help avoid communication-switch overhead during normal SGC cluster operation.
Scenario | Avoidance Rule | Configuration Recommendation | ||
---|---|---|---|---|
If an SSN is available within the SGC cluster, at least one TCAP Stack serving that particular SSN must be connected to each SGC node in the cluster. |
The number of TCAP Stacks (CGIN RAs) serving a particular SSN should be at least the number of SGC nodes in the cluster.
|
|||
If the SGC Stack is to communicate with a remote PC (another node in the SS7 network), that PC must be reachable through an M3UA connection established locally on each node in the SGC cluster. |
When configuring remote PC availability within the SGC Cluster, the PC must be reachable through at least one connection on each SGC node. |
SGC cluster membership and split-brain scenario
The SS7 SGC Stack is a distributed system. It is designed to run across multiple computers connected across an IP network. The set of connected computers running SGC is known as a cluster. The SS7 SGC Stack cluster is managed as a single system image. SGC Stack clustering uses an n-way, active-cluster architecture, where all the nodes are fully active (as opposed to an active-standby design, which employs a live but inactive node that takes over if needed).
SGC cluster membership state is determined by Hazelcast based on network reachability of nodes in the cluster. Nodes can become isolated from each other if some networking failure causes a network segmentation. This carries the risk of a "split brain" scenario, where nodes on both sides of the segment act independently, assuming nodes on the other segment have failed. The responsibility of avoiding a split-brain scenario depends on the availability of a redundant network connection. For this reason, network interface bonding MUST be employed to serve connections established by Hazelcast.
Usage of a communication switch subsystem within the SGC cluster depends on the cluster membership state, which is managed by Hazelcast. Network connectivity as seen by the communication switch subsystem MUST be consistent with the cluster membership state managed by Hazelcast. To fulfil this requirement, the communication switch subsystem MUST be configured to use the same redundant network connection as Hazelcast.
![]() |
Network connection redundancy delivery method
Both Hazelcast and the communication switch currently do not support network interface failover. This results in a requirement to use OS-level network interface bonding to provide a single logical network interface delivering redundant network connectivity. |
![]() |
Network Path Redundancy
The entire network path between nodes in the cluster must be redundant (including routers and switches). |
Recommended physical deployment model
In order to take full advantage of the fault-tolerant and high-availability modes supported by the OC SS7 stack, OpenCloud recommends using at least two dedicated machines with multicore CPUs and two or more Network Interface Cards.

Each SGC node should be deployed on one dedicated machine. However hardware resources can be also shared with nodes of Rhino Application Server.

![]() |
The OC SS7 stack also supports less complex deployment modes which can also satisfy high-availability requirements. |
![]() |
To avoid single points of failure at network and hardware levels, provide redundant connections for each kind of traffic.The SCTP protocol that SS7 traffic uses itself provides a mechanism for IP multi-homing. For other kinds of traffic, an interface-bounding mechanism should be provided. Below is an example assignment of different kinds of traffic among network interface cards on one physical machine. |
Network Interface Card 1 | Network Interface Card 2 | |
---|---|---|
port 1 |
SS7 IP addr 1 |
SS7 IP addr 2 |
port 2 |
SGC Interconnect IP addr (bonded) |
SGC Interconnect IP addr (bonded) |
port 3 |
Rhino IP addr |
|
port 4 |
Management IP addr |
![]() |
While not required, bonding Management and Rhino traffic connections can provide better reliability. |
Securing the SGC JMX management connection with SSL/TLS
Default configuration of the JMX management connection
The default JMX configuration allows for unsecured JMX management connections from the local machine only. That is, the SGC SS7 stack by default listens for management connections on a local loopback interface. This allows for any JMX management client running on the same machine as the SGC stack instance to connect and manage that instance with no additional configuration.
Securing the JMX management connection with SSL/TLS
![]() |
SGC_HOME
SGC_HOME in the following instructions represents the path to the SGC Stack installation directory. |
SGC stack secure configuration
The SGC SS7 stack can be configured to secure JMX management connections using the SSL/TLS protocol. The default installation package provides a helper shell script (SGC_HOME/bin/sgckeygen
) that generates:
-
SGC_HOME/config/sgc-server.keystore
— a JKS repository of security certificates containing two entries: an SGC JMX server private key and a trust entry for the SGC JMX client certificate -
SGC_HOME/config/sgc-client.keystore
— a JKS repository of security certificates containing two entries: an SGC JMX client private key and a trust entry for the SGC JMX server certificate -
SGC_HOME/config/netssl.properties
— a Java properties file containing the configuration the SGC Stack uses during start-up (properties in this file point to the generatedsgc-server.keystore
) -
SGC_HOME/config/sgc-trust.cert
— the SGC JMX server certificate, which can be imported to any pre-existing KeyStore to establish a trust relation.
To enable a secure JMX management connection:
-
Generate appropriate server / client private keys and certificates: run the
SGC_HOME/bin/sgckeygen script
. -
Change the SGC stack configuration to enable the secure connection: edit the configuration file
SGC_HOME/config/sgcenv
, changing theJMX_SECURE
variable value to true.
![]() |
By default, the SGC stack is configured to require client authorization with a trusted client certificate. The straightforward approach is to use the generated SGC_HOME/config/sgc-client.keystore as part of the JMX management client configuration. |
![]() |
|
Example client configuration for a JMX management secure connection
You can configure the JMX management connection from the command line or using a JDK tool.
Configuring from the command line
To configure a secure JMX connection for the SGC Stack using a command-line management console, please see Command-Line Management Console.
Configuring with a generic JMX management tool
The Command-Line Management Console is a dedicated tool for operating and configuring the SGC stack; but there are many tools that support the JMX standard. Below are tips for letting them communicate with the SGC stack.
The SGC stack is equipped with scripts that enable JMX connector and provide a simple way to prepare all the necessary keys and certificates used during the SSL/TLS authentication process.
![]() |
In order to connect to the SGC stack with an external tool, follow the tool’s SGC stack secure configuration instructions. |
For example, for Java VisualVM (part of the Sun/Oracle JDK) :
-
Generate the appropriate server / client private keys and certificates.
-
Copy the
SGC_HOME/config/sgc-client.keystore
to the machine where you want to start the Java VisualVM. -
Start the Java VisualVM with parameters pointing to the relevant KeyStore file. For example:
jvisualvm -J-Djavax.net.ssl.keyStore=sgc-client.keystore -J-Djavax.net.ssl.keyStorePassword=changeit -J-Djavax.net.ssl.trustStore=sgc-client.keystore -J-Djavax.net.ssl.trustStorePassword=changeit
![]() |
The connection is secured only when using a remote/local JMX connector. Java VisualVM uses the "Attach API" to connect to locally running Java Virtual Machines, in effect bypassing the secure connection. In this case, client setup of a secure JMX connection is not required. |
SGC stack JMX configuration properties
During SGC Stack instance startup, Java system properties are interrogated to derive configuration of the JMX RMI connector. Values of relevant properties can be configured using variables in the SGC_HOME/config/sgcenv
configuration file.
Properties configurable using the sgcenv configuration file
The following JMX connector settings are supported in the SGC_HOME/config/sgcenv
configuration file:
Variable | What it specifies | Values | Default |
---|---|---|---|
|
whether to secure the JMX connection with SSL/TLS |
|
|
|
whether the SGC Stack requires a trusted client certificate for an SSL/TLS-secured JMX connection |
|
|
|
path to the configuration file with properties used to secure the JMX management connection |
|
|
|
password used to secure the KeyStore and TrustStore when generating them using the |
|
The file specified by JMX_SECURE_CFG_FILE
should be in the Java properties file format (as described in Javadoc for Properties class). Properties configurable using JMX_SECURE_CFG_FILE
are related to the location and security of Java KeyStores containing the SGC stack private key, certificate, and trusted client certificate. Here are the properties configurable using JMX_SECURE_CFG_FILE
:
Key | What it specifies |
---|---|
|
path to the Java KeyStore file containing the SGC Stack private key |
|
password protecting the KeyStore denoted by the |
|
path to the Java KeyStore file containing the trusted client certificate |
`javax.net.ssl.trustStorePassword ` |
password protecting the KeyStore denoted by the |
Example JMX_SECURE_CFG_FILE properties file
The JMX_SECURE_CFG FILE
generated by the SGC_HOME/bin/sgckeygen
script looks like this:
#This is a SSL configuration file.
#A properties file that can be used to supply the KeyStore
#and truststore location and password settings thus avoiding
#to pass them as cleartext in the command-line.
javax.net.ssl.keyStore=./config/sgc-server.keystore
javax.net.ssl.keyStorePassword=changeit
javax.net.ssl.trustStore=./config/sgc-server.keystore
javax.net.ssl.trustStorePassword=changeit
SGC stack JMX connector configuration details
The details presented above should be sufficient to secure the SGC JMX management connection. However, for a customized solution (for example, using other start-up scripts), see the following JMX connector parameters supported by SGC stack.
![]() |
Usually there is no need to customize the operation of the SGC stack JMX RMI connector, as relevant configuration is exposed through SGC start-up scripts. |
Here are the Java system properties used to configure the SGC stack JMX RMI connector:
Key | What it specifies |
---|---|
Values |
|
|
host that SGC should bind to in order to listen for incoming JMX connections |
resolvable host name or IP address |
|
|
port where SGC binds for incoming JMX connections |
Valid port value |
|
|
whether to enable secure monitoring using SSL (if false, then SSL is not used) |
|
|
|
a comma-delimited list of SSL/TLS cipher suites to enable; used in conjunction with |
default SSL/TLS cipher suites |
|
|
a comma-delimited list of SSL/TLS protocol versions to enable; used in conjunction with |
default SSL/TLS protocol version |
|
|
whether to perform client-based certificate authentication, if both this property and |
|
|
|
path to the configuration file with properties used to secure the JMX management connection (should be in Java properties file format) |
no default path |
|
|
KeyStore location * |
no default path |
|
|
KeyStore password * |
no default path |
|
|
truststore location * |
no default path |
|
|
truststore password * |
no default path |
* Can be defined in the com.cts.ss7.management.jmxremote.ssl.config.file
configuration file
Configuring the SS7 SGC Stack
Configuration data
Configuration data can be separated into two main groups:
-
static — configuration properties loaded from a file during SGC instance start-up, influencing the behaviour of that single instance
-
managed — dynamic runtime configuration managed by and distributed within the SGC cluster.
![]() |
SGC_HOME
In the following instructions, |
Static SGC configuration
Static configuration is loaded during SGC instance startup; any configuration changes take effect after SGC Stack instance restart. Static configuration consists of:
Static SGC instance configuration
During SGC instance start-up, the SGC_HOME/config/SGC.properties
configuration file is loaded.
![]() |
The default configuration can usually be used without changes, except for two important properties:
|
Here are the configuration properties available in SGC.properties:
Property | What it specifies | Default |
---|---|---|
|
enables or disables the heartbeat timeout mechanism in the SGC. If this is enabled in the SGC then the TCAP stack must also be configured to send heartbeats, otherwise the connection between the TCAP stack and SGC will be marked as timed out after |
|
|
timeout (in seconds) waiting for a handshake between the SGC and TCAP stack |
|
|
how many seconds to wait before the Peer closes the connection after not receiving anything Value must be greater than the heartbeat period configured in the TCAP stack, see Data Connection Heartbeat Mechanism for details. |
|
|
capacity of the Peer sending queue |
|
|
whether to disable the Nagle algorithm for the connection between the SGC and TCAP stack |
|
|
whether to ignore the configured switch-local-address when establishing a client intra-cluster-communication (comm switch module) connection; if
|
|
|
whether to disable the Nagle algorithm in intra-cluster communication client mode (comm switch module) |
|
|
number of threads serving connections (client mode) from other SGC nodes; for intra-cluster communication (comm switch module) Each thread requires three File Descriptors. The recommended value should be one less than number of nodes in the cluster. |
|
|
number of threads accepting connections from other SGC nodes; for intra-cluster communication (comm switch module) Each thread requires three File Descriptors. |
|
|
whether to disable the Nagle algorithm in intra-cluster communication server mode (comm switch module) |
|
|
number of threads serving connections (server mode) from other SGC nodes; for intra-cluster communication (comm switch module) Each thread requires three File Descriptors. The recommended value should be one less than number of nodes in the cluster. |
|
|
size of the socket receive buffer (in bytes) used by intra-cluster communication (comm switch module) Use a value <= |
|
|
size of the socket send buffer (in bytes) used by intra-cluster communication (comm switch module) Use a value <= |
|
|
number of threads accepting data connections from TCAP stack instances Each thread requires three File Descriptors. |
|
|
number of threads serving data connections from TCAP stack instances Each thread requires three File Descriptors. The recommended value should be equal to the number of TCAP stack instances served by the cluster. |
|
|
number of threads accepting connections from TCAP stack instances requesting balancing information |
|
|
number of threads serving accepted connections from TCAP stack instances requesting balancing information |
|
|
whether to try a graceful shutdown first (value true) when shutting down because of a uncaught exception |
|
|
how long to wait (in milliseconds) during graceful shutdown, before forcing a shutdown |
|
|
whether an uncaught exception should result in instance shutdown (value Severe errors ( |
|
|
optional path to the Hazelcast config file |
none |
|
cluster group to which this instance belongs |
|
|
implementation of the alarming factory |
|
|
maximum alarming history age (in minutes) |
|
|
property name used to get the path where the SGC data file should be stored |
current working directory at the time of startup |
|
property name used to get the actual SGC data file name |
|
|
whether the SGC should ignore validation of the MD5 signature of the XML configuration file |
|
|
maximum number of inbound messages that may be processing or waiting to be processed |
|
|
how long (in seconds) the SGC should consider a connection pending after peer node allocation, but before actual connection (after this time, the SGC assumes that the connection will not happen) This value is used by the load balancer to assist with balancing TCAP stacks amongst SGCs. If it is set too small then under certain failure conditions it may result in a TCAP stack continually trying to reconnect to an SGC data port that it cannot reach. The suggested value for this property is The default value allows for 13 TCAP stacks and 2 SGCs under worst case failure conditions with a 4 second safety factor. The safety factor allows for network latency and timer precision. |
|
|
maximum number of outbound messages that may be processing or waiting to be processed |
|
|
maximum number of TCAP peers/clients connected to this SGC instance Each peer instance serving TCAP client connection consumes about 100MB of heap memory. In case of using large number of TCAP peers value of |
|
|
maximum number of migrated prefixes permitted to be handled by this SGC instance A value of 0 disables prefix migration to this SGC. Each migrated prefix consumes about 100MB of heap memory. Where a large number of migrated prefixes are required to be supported the value of |
|
|
maximum number of tasks (messages to be processed) in one worker queue |
|
|
number of threads used by the worker group to process inbound and outbound messages |
|
|
counter file name for snmp4j |
|
|
file name for snmp4j persistent storage |
|
|
whether TCAP manager uses a Nagle algorithm for incoming connections |
|
|
name of the SGC instance within the cluster |
|
Hazelcast cluster configuration
Hazelcast is a opensource In-Memory Data Grid. Hazelcast provides a set of distributed abstractions (such as data collections, locks, and task execution) that are used by subsystems of the SS7 SGC Stack to provide a single logical view of the entire cluster. SGC cluster membership state is directly based on Hazelcast cluster and node lifecycle.
The SGC Stack deployment package uses the default Hazelcast configuration, which is available in SGC_HOME/config/hazelcast.xml.sample
.
Hazelcast configuration can be customized by providing a hazelcast.xml configuration file in the config subdirectory of the SGC Stack distribution (for example, by renaming config/hazelcast.xml.sample
to config/hazelcast.xml
). For a description of possible configuration options, and the format of the hazelcast.xml
configuration file, please see the Hazelcast In-Memory Data Grid Documentation (Version 2.6).
The default Hazelcast configuration used by the SGC includes customisation of some hazelcast default values to support rapid cluster member failure detection and faster cluster merges following failure recovery. This configuration can be further refined as necessary.
Property | What it specifies | Default |
---|---|---|
|
How frequently the hazelcast heartbeat algorithm is run. |
|
|
How long to wait before considering a remote hazelcast peer unreachable. If this value is set too small, then there is an increased risk of very short network outages or extended Java garbage collection triggering heartbeat failure detection. If this value is set too large, then there is an increased risk of SGC features becoming temporarily unresponsive due to blocking on necessary cluster-wide operations. It is important to balance the need to rapidly detect genuinely failed nodes with the need to protect against unnecessarily splitting and reforming the cluster as the split and merge operation is not instant and some SGC features may be temporarily unavailable during this process. |
|
|
How long hazelcast will wait to attempt a cluster merge immediately following a node failure. |
|
|
How long hazelcast will wait to attempt a cluster merge following a node failure after the first merge attempt. |
|
The hazelcast heartbeat mechanism is used to detect cluster member failures; either network failures between members or actual process failures.
The default Hazelcast configuration used by the SGC is optimized for two cluster members. In the case where a larger cluster is required, it is strongly recommend that the "backup-count" parameter is configured to the total number of cluster members, minus one. This provides maximum resiliency in the case where more than one node may fail or be split from the cluster simultaneously.
There are two locations within hazelcast.xml where this parameter must be configured: under <queue name="default">
and again under <map name="default">
. Both of these must be configured for correct behaviour.
For example, in a three node cluster:
<queue name="default"> <max-size-per-jvm>10000</max-size-per-jvm> <backup-count>2</backup-count> ... <map name="default"> <backup-count>2</backup-count> ...
Logging configuration
![]() |
For a description of the logging subsystem, please see Logging. |
Managed SGC cluster configuration
The SS7 SGC Stack is built around a configuration subsystem that plays a central role in managing the lifecycle of all configuration objects in SGC. This is called "managed configuration" (when the configuration subsystem manages the configuration data). During normal cluster operation, configuration data and management state is shared between all cluster nodes. Each cluster node persists configuration data in the local file system (as an XML file).
Managed configuration can be divided based on its cluster or node-level applicability:
-
per node — this configuration is stored cluster-wide but relevant only for a given node (it references just the particular node for which it is relevant; for example, different SCTP associations may be created on specific nodes).
-
cluster wide — this configuration is relevant and the same for each node (general configuration parameters, SCCP configuration, parts of M3UA)
Configuration is represented as a set of configuration objects. These configuration objects are managed through a set of CRUD commands exposed by the Command-Line Management Console distributed with the SGC SS7 Stack.
![]() |
See also
Command-Line Management Console |
Configuration objects
Each configuration object within the SS7 SGC Stack is an instance of a particular configuration object type. The type of configuration object defines a set of attributes. For example, configuration objects of type connection
are defined by attributes such as port
, conn-type
, and others. A particular configuration object is identified by its oname attribute, which must be unique among all other configuration objects of that type.
Common configuration object attributes
These attributes are common to some or all configuration objects.
oname |
Every configuration object has an oname attribute that specifies its Object Name. It is an id that must be unique among all other objects of that particular type. Whenever an attribute is a reference to a configuration object, its value must be equal to the |
---|---|
dependencies |
A configuration object depends on another configuration object when any of its attributes reference that other configuration object. That is, the attribute value is equal to the If the dependencies value is greater than |
enabled |
Some configuration objects must be enabled before the configuration layer changes the related runtime state. All such objects expose the enabled attribute with values of |
active |
Some configuration objects with the enabled attribute also expose the active attribute, which tells if this object was successfully instantiated and is used in processing (for example if a connection is established). Possible values are |
General Configuration
Below are attributes for configuring an SGC Stack instance and the entire cluster.
![]() |
Atribute modification restrictions
|
node
The node
configuration object is for configuring an SGC Stack instance. Every SGC instance that is to be a part of cluster must be represented by a node configuration object. During startup, the SGC instance property ss7.instance
is matched against the oname
of existing nodes. If a match is found, the SGC instance will connect to the cluster, acting as that matching node.
Attribute name | Attribute description | Default |
---|---|---|
|
object name |
|
|
number of items which depend on this object |
|
|
is object enabled |
|
|
is object active |
|
local address for CommSwitch to bind to |
||
local port for CommSwitch to bind to |
|
|
|
interface where stack can connect for data connection The TCAP Stack that is bundled with CGIN RA will use this connection to originate and receive TCAP messages. |
value of |
|
port where stack can connect for data connection The TCAP Stack that is bundled with CGIN RA will use this connection to originate and receive TCAP messages. |
|
|
interface where stack can get balancing information The TCAP Stack that is bundled with CGIN RA will use this connection to to register with the SGC node. |
value of |
|
port where stack can get balancing information The TCAP Stack that is bundled with CGIN RA will use this connection to to register with the SGC node. |
|
|
node configuration Specifies values of properties that can be defined in the SGC.properties file. |
![]() |
The JMX Object name for node is SGC:type=general,category=node |
parameters
The parameters
category specifies cluster-wide configuration (for a single cluster).
Attribute name | Attribute description | Default |
---|---|---|
|
delay (in milliseconds) before a class1 message is re-sent when route failure is detected |
|
|
ocal signalling point; a 14-bit integer; supported formats: simple integer ( |
|
|
local signalling point state ( |
|
|
network indicator ( |
|
|
interval (in milliseconds) between sent SST messages |
|
|
decay timer (in milliseconds) for SCCP congestion procedure |
|
|
attack timer (in milliseconds) for SCCP congestion procedure |
|
|
maximum restriction sublevel per restriction level (Q.714 section 5.2.8 SCCP management congestion reports procedure) |
|
|
maximum restriction level for each affected SP |
|
|
timer (in milliseconds) for congestion abatement |
|
|
time interval (in seconds) between successive notifications sent |
|
|
time interval (in seconds) between successive notifications sent |
|
|
time interval (in seconds) between successive notifications sent |
|
|
reassembly timeout for SCCP reassembly procedure in milliseconds |
|
|
maximum number of concurrent SCCP reassembly processes that may be active. |
|
![]() |
The JMX Object name for parameters is SGC:type=general,category=parameters . |
M3UA Configuration
The SS7 SGC Stack acts as one or more Application Servers when connected to the Signalling Gateway or another Application Server (in IPSP mode). M3UA configuration can be separated in two related domains:
![]() |
Attribute modification restrictions
Only attributes that are "Reconfigurable" can be modified after a configuration object is created. Attributes that do not support "Active Reconfiguration" can be changed only when the configuration object is disabled (the value of its |
Application Server and routes
After an SCTP association with SG is established, the as-connection that maps connections to Application Servers is checked. This allows for the SGC to inform SG which routing contexts should be active for that SCTP association. Also, with mapping internally, SGC decides which Point Codes are reachable through the SCTP association (the chain of dependencies is: connection
- as-connection
- as
- route
- pc
).
as
Represents an Application Server — a logical entity serving a specific Routing Key. Defines the Application Server that the SGC Stack will represent after the connection to SG/IPSP peer is established.
Attribute name |
Attribute description | Default | Modification |
---|---|---|---|
|
object name |
||
|
number of items which depend on this object |
Read-only |
|
|
is object enabled |
|
Reconfigurable using active reconfiguration |
|
what kind of AS this is; whether it should handle |
|
|
routing context NOTE: This attribute is optional, but only one |
|||
|
State of the AS ( |
Read-only |
|
|
maximum number of pending messages, per node Applicable only to |
|
Reconfigurable |
|
maximum pending time (in milliseconds) Applicable only to AS mode. |
|
Reconfigurable |
![]() |
The JMX Object name for as is SGC:type=m3ua,category=as . |
route
Attribute name | Attribute description | Default | Modification |
---|---|---|---|
|
object name |
||
|
number of items which depend on this object |
Read-only |
|
|
reference to DPC |
||
|
reference to AS |
||
|
priority of the route (larger value is higher priority) |
|
![]() |
The JMX Object name for route is SGC:type=m3ua,category=route . |
dpc
A DPC defines a remote point code which is accessible from this SGC cluster. DPCs are used to define routes (route
) which bind DPCs to specific Applications Server (as
) definitions and SCTP associations (connections
).
Attribute name | Attribute description | Default | Modification |
---|---|---|---|
|
object name |
||
|
number of items which depend on this object |
Read-only |
|
|
destination point code; a 14-bit integer; |
Reconfigurable |
|
|
network appearance Attribute is optional |
Reconfigurable |
|
|
maximum user data length per segment to send to this destination, supported values: 0-247 (0=do not segment) |
|
Reconfigurable |
|
maximum unsegmented SCCP message size to send to this destination as a single unsegmented message, supported values: 160-254 inclusive |
|
Reconfigurable |
|
SCCP message type that this destination prefers to receive when there is a choice available, supported values: UDT, XUDT |
|
Reconfigurable |
![]() |
The JMX Object name for dpc is SGC:type=m3ua,category=dpc . |
as-precond
Before the Application Server (as
) becomes active, the SGC Stack may require certain TCAP Stacks representing some SSN (CGIN RAs) to register with SGC. The Application Server will be activated after ALL defined preconditions (as-precond
) are satisfied.
Attribute name | Attribute description | Default | Modification |
---|---|---|---|
|
object name |
||
|
number of items which depend on this object |
Read-only |
|
|
affected AS name |
||
|
subsystem number which must be connected |
![]() |
The JMX Object name for as-precond is SGC:type=m3ua,category=as-precond . |
as-connection
Mapping of Application Server (as
) to SCTP association (connection
), defining which Application Servers should be active on a particular connection.
Attribute name | Attribute description | Default | Modification |
---|---|---|---|
|
object name |
||
|
number of items which depend on this object |
Read-only |
|
|
reference to AS |
||
|
reference to SGConnection |
||
|
sending DAUD on |
|
Reconfigurable |
![]() |
The JMX Object name for as-connection is SGC:type=m3ua,category=as-connection . |
Listening for and establishing SCTP associations
Below are attributes for configuration directly related to establishing SCTP associations to M3UA peers.
local-endpoint
local-endpoint
, together with local-endpoint-ip
, defines the IP address where the SGC Node should listen for incoming SCTP associations.local-endpoint
configuration is also used as the source address for outgoing SCTP associations. local-endpoint
by itself defines the port and M3UA configuration for all connections that are associated with it.
![]() |
Each SGC Node can use multiple local endpoints. |
Attribute name | Attribute description | Default | Modification |
---|---|---|---|
|
object name |
||
|
number of items which depend on this object |
Read-only |
|
|
is object enabled |
|
Reconfigurable using active reconfiguration |
|
is object active |
Read-only |
|
|
SGC Node where the object is used |
||
|
local SCTP port |
Reconfigurable |
|
|
maximum number of input streams requested by the local endpoint |
OS default |
Reconfigurable |
|
maximum number of output streams requested by the local endpoint |
OS default |
Reconfigurable |
|
size of the socket send buffer |
OS default |
Reconfigurable |
|
size of the socket receive buffer |
OS default |
Reconfigurable |
|
maximum |
|
Reconfigurable |
|
maximum |
|
Reconfigurable |
|
maximum |
|
Reconfigurable |
|
maximum |
|
Reconfigurable |
|
enables or disables a Nagle-like algorithm |
|
Reconfigurable |
|
linger on close if data is present |
OS default |
Reconfigurable |
![]() |
The JMX Object name for local-endpoint is SGC:type=m3ua,category=local-endpoint . |
local-endpoint-ip
Configuration of IPs for local-endpoint
, to make use of SCTP multi-homed, feature-defined, multiple IPs for a single local endpoint.
Attribute name | Attribute description | Default | Modification |
---|---|---|---|
|
object name |
||
|
number of items which depend on this object |
Read-only |
|
|
IPv4 or IPv6 address |
||
|
name of the referenced local endpoint |
![]() |
The JMX Object name for local-endpoint-ip is SGC:type=m3ua,category=local-endpoint-ip . |
![]() |
IPv6 considerations
When using IPv6 addressing, remember to configure the |
connection
connection
, together with conn-ip
, defines the remote IP address of the SCTP association. The SGC Node will either try to establish that association (CLIENT
mode) or expect a connection attempt from a remote peer (SERVER
mode).
Attribute name | Attribute description | Default | Modification |
---|---|---|---|
|
object name |
||
|
number of items which depend on this object |
Read-only |
|
|
is object enabled |
|
Reconfigurable using active reconfiguration |
|
is object active |
Read-only |
|
|
remote SCTP port |
Reconfigurable |
|
|
reference name to local endpoint |
||
|
specifies if acts as server for SCTP connect ( |
Reconfigurable |
|
|
specifies how often ASP attempts to send |
|
Reconfigurable using active reconfiguration |
|
specifies how often ASP attempts to send |
|
Reconfigurable using active reconfiguration |
|
specifies time interval (in seconds) between connection attempts |
|
Reconfigurable using active reconfiguration |
|
Specifies if SGC on this associations sends |
|
Reconfigurable |
|
asp identifier Attribute is optional |
Reconfigurable |
|
|
specifies whether connection works in IPSP mode |
|
|
maximum number of messages waiting to be written into the SCTP association |
|
Reconfigurable |
![]() |
The JMX Object name for connection is SGC:type=m3ua,category=connection . |
conn-ip
Configuration of IPs for connection
, to make use of SCTP multi-homed, feature-defined,multiple IPs for a single connection.
Attribute name | Attribute description | Default | Modification |
---|---|---|---|
|
object name |
||
|
number of items which depend on this object |
Read-only |
|
|
IPv4 or IPv6 address |
||
|
name of the referenced connection |
![]() |
The JMX Object name for conn-ip is SGC:type=m3ua,category=conn-ip . |
![]() |
IPv6 considerations
When using IPv6 addressing, remember to configure the |
SCCP Configuration
Global title translation
![]() |
Any number of attributes ( To create a rule matching all GTs, also set |
To configure GT translation, see the following sections:
![]() |
Atribute modification restrictions
|
Incoming GT translation
Use the following attributes to configure GT translation for incoming SCCP messages. Whenever the incoming called address for an SCCP message is a GT, it is matched against this configuration to determine whether it should be accepted and, optionally, which SSN should receive it.
inbound-gtt
Attribute name | Attribute description | Default | Modification |
---|---|---|---|
|
object name |
||
|
number of items which depend on this object |
Read-only |
|
|
translation type Attribute optional; when unspecified matches ANY value |
Reconfigurable |
|
|
numbering plan Attribute optional; when unspecified matches ANY value |
Reconfigurable |
|
|
nature of address Attribute optional; when unspecified matches ANY value |
Reconfigurable |
|
|
address string Attribute optional; when unspecified and |
Reconfigurable |
|
|
specifies if address string contains prefix |
|
Reconfigurable |
|
local SSN that handles the traffic Attribute optional; when unspecified the SSN from the Called Party Address will be used |
Reconfigurable |
![]() |
The JMX Object name for inbound-gtt is SGC:type=sccp,category=inbound-gtt . |
Outgoing GT translation
GT translation configuration used for outgoing SCCP messages. Whenever the outgoing SCCP message called address is a GT, it is matched against this configuration to derive the destination PC and optionally SSN. After translation SCCP message called address may be modified according to the replace-gt
configuration.
outbound-gt
Use the following attributes to configure GT translation in an outgoing direction. An outgoing SCCP message that contains a GT in the called address parameter will be matched against the outbound-gt
definitions.
Attribute name | Attribute description | Default | Modification |
---|---|---|---|
|
object name |
||
|
number of items which depend on this object |
Read-only |
|
|
translation type Attribute optional; when unspecified matches ANY value |
Reconfigurable |
|
|
numbering plan Attribute optional; when unspecified matches ANY value |
Reconfigurable |
|
|
nature of address Attribute optional; when unspecified matches ANY value |
Reconfigurable |
|
|
address string Attribute optional; when unspecified and |
Reconfigurable |
|
|
specifies if the address string contains a prefix |
|
Reconfigurable |
![]() |
The JMX Object name for outbound-gt is SGC:type=sccp,category=outbound-gt . |
outbound-gtt
Use these attributes to represent a Destination Point Code where the SCCP message with a matching GT (referenced through the gt
attribute) will be sent.
![]() |
Multiple outbound-gt definitions can reference a single outbound GT. In such cases, a load-balancing procedure is invoked. |
Attribute name | Attribute description | Default | Modification |
---|---|---|---|
|
object name |
||
|
number of items which depend on this object |
Read-only |
|
|
reference to |
Reconfigurable |
|
|
destination point code; a 14-bit integer; |
Reconfigurable |
|
|
reference to |
Reconfigurable |
|
|
priority of this translation (larger value is higher priority) |
Reconfigurable |
![]() |
The JMX Object name for outbound-gtt is SGC:type=sccp,category=outbound-gtt . |
replace-gt
These attributes may be used to modify the SCCP message’s called address parameter, after a matching GT is found through the use of outbound-gt
and outbound-gtt
.
Attribute name | Attribute description | Default | Modification |
---|---|---|---|
|
object name |
||
|
number of items which depend on this object |
Read-only |
|
|
what will be inserted in the SCCP called address; allowed values are:
|
|
Reconfigurable |
|
new encoding of the address Attribute optional |
Reconfigurable |
|
|
new translation type Attribute optional |
Reconfigurable |
|
|
new numbering plan Attribute optional |
Reconfigurable |
|
|
new nature of address Attribute optional |
Reconfigurable |
|
|
new address string in hex/bcd format Attribute optional |
Reconfigurable |
|
|
specify new SSN to add to GT Attribute optional |
Reconfigurable |
|
|
new global title indicator; allowed values are: Attribute optional |
Reconfigurable |
![]() |
The JMX Object name for replace-gt is SGC:type=sccp,category=replace-gt . |
Concerned Point Codes
cpc
CPC configuration stores information about remote SCCP nodes that should be informed about the local subsystem availability state.
Attribute name | Attribute description | Default | Modification |
---|---|---|---|
|
object name |
||
|
number of items which depend on this object |
Read-only |
|
|
concerned point code which is notified about status changes; a 14-bit integer; |
![]() |
The JMX Object name for cpc is SGC:type=sccp,category=cpc . |
Load balancing
Global Title translation may be used to provide load balancing and high availability functions. If there is more than one outbound-gtt
referencing a single outbound-gt
, the SCCP layer is responsible for routing the message to one of the vailable SCCP nodes (destination point codes). If the SCCP message is a subsequent message in stream class 1 (sequenced connectionless) and the previously selected SCCP node (PC) is still reachable, then that previously used PC is selected. If there is any other message for which GT translation results in multiple reachable point codes, messages are load balanced among the available PCs with highest priority.
The pseudo-algorithm is:
-
outbound-gtt
s referencing the same GT (outbound-gt
) are grouped according to their priority (larger value is higher priority). -
Unreachable PCs are filtered out.
-
If there is more than one PC of highest priority, then messages are load balanced using a round robin algorithm between those PCs.
Whenever the prefer-local
attribute of outbound-gtt
is set to value true
, routes local to the node are used in that algorithm (if such routes are currently available; otherwise prefer-local
is ignored). Routes local to the node are those that are available through an SCTP association that was established by that particular node.
SNMP Configuration
Interoperability with SNMP-aware management clients
The SS7 SGC stack includes an SNMP agent, for interoperability with external SNMP-aware management clients. The SGC SNMP agent provides a read-only view of SGC statistics and alarms (through SNMP polling), and supports sending SNMP notifications related to SGC alarms and notifications to an external monitoring system.
In a clustered environment, individual SGC nodes may run their own instances of the SNMP agent, so that statistics and notifications can still be accessed in the event of node failure. Each node is capable of running multiple SNMP agents with different user-defined configuration.
![]() |
For detailed information about SGC exposed statistics, please see Statistics. For details about SGC alarms and notifications, please see Alarms and Notifications. |
![]() |
Attribute modification restrictions
|
SNMP configuration
Each snmp-node configuration object represents an SNMP agent running as part of a particular SGC node. Exposed configuration allows a single SNMP agent to support a single version of the SNMP protocol. Currently supported SNMP versions are 2c
and 3
. Multiple snmp-node
s (SNMP agents) can run within a single SGC node. In a clustered environment, each newly created snmp-node
is automatically connected to the existing target-address
and usm-user
.
snmp-node
snmp-node
represents an SNMP agent running as part of a particular SGC node.
Attribute name | Attribute description | Default | Modification |
---|---|---|---|
|
object name |
||
|
number of items which depend on this object |
Read-only |
|
|
is object enabled |
|
Reconfigurable using active reconfiguration |
|
is object active |
Read-only |
|
|
SGC node where the object is used |
||
|
local SNMP listening port |
Reconfigurable |
|
|
local SNMP listening bind address |
|
Reconfigurable |
|
community for read operations |
|
Reconfigurable |
|
SNMP version (supported values: |
|
Reconfigurable |
![]() |
The JMX Object name for snmp-node is SGC:type=snmp,category=snmp-node . |
target-address
target-address
is cluster wide and represents an SNMP notification target (defines where SNMP notifications will be sent and which protocol version is used).
Attribute name | Attribute description | Default | Modification |
---|---|---|---|
|
object name |
||
|
number of items which depend on this object |
Read-only |
|
|
SNMP transport domain (SNMP transport protocol supported values: |
Reconfigurable |
|
|
target host address |
Reconfigurable |
|
|
target port |
|
Reconfigurable |
|
timeout value (in units of 0.01 seconds) after which unacknowledged SNMP notifications (type |
|
Reconfigurable |
|
number of retransmissions of unacknowledged SNMP notifications (type |
|
Reconfigurable |
|
community name definition |
|
Reconfigurable |
|
SNMP notification mechanism (supported values: |
|
Reconfigurable |
|
SNMP version (supported values: |
|
Reconfigurable |
![]() |
The JMX Object name for target-address is SGC:type=snmp,category=target-address . |
![]() |
target-address can be created, deleted, and its attributes reconfigured, only when all referenced snmp-node s are disabled. |
usm-user
usm-user
is cluster wide and represents the SNMP v3 USM user and authentication details.
Attribute name | Attribute description | Default | Modification |
---|---|---|---|
|
object name |
||
|
number of items which depend on this object |
Read-only |
|
|
authentication protocol (supported values: |
|
Reconfigurable |
|
authentication protocol pass phrase |
Reconfigurable |
|
|
privacy protocol (supported values: |
|
Reconfigurable |
|
privacy protocol pass phrase |
Reconfigurable |
|
|
specifies community |
|
Reconfigurable |
![]() |
The JMX Object name for usm-user is SGC:type=snmp,category=usm-user . |
![]() |
usm-user can be created, deleted, and its attributes reconfigured only when all referenced snmp-node s are disabled. |
SGC Stack MIB definitions
MIB definitions for the SGC stack are separated into two files:
-
COMPUTARIS-MIB — basic OID definitions used by the SGC stack
-
CTS-SGC-MIB — SNMP managed objects and SNMP notifications used by the SGC stack.
![]() |
MIB definitions are also included in the SGC Stack release package under ./doc/mibs/ |
SNMP managed objects
Managed objects defined in CTS-SGC-MIB
can be separated in two groups:
Statistics managed objects
Here are the managed objects representing SGC statistics:
Symbolic OID | Numerical OID | Equivalent Statistics attribute |
---|---|---|
|
|
|
|
|
|
|
|
|
|
|
|
|
|
|
|
|
|
|
|
|
|
|
|
|
|
Alarms managed objects
Here are the managed objects representing SGC alarms:
Symbolic OID | Numerical OID | Equivalent Alarms MBean |
---|---|---|
|
|
|
|
|
SNMP notifications
The MIB defined in CTS-SGC-MIB
specifies two notification types that can be emitted by SGC:
-
SGC Alarm — emitted whenever an SGC Alarm is raised
-
SGC Notification — emitted whenever an SGC Notification is emitted.
Here are the notification types emitted by SGC:
Symbolic OID | Numerical OID |
---|---|
|
|
|
|
Here is the content of SGC-emitted SNMP notifications:
Symbolic OID | Numerical OID | Details |
---|---|---|
|
|
unique SGC notification / alarm identifier |
|
|
name of the SGC alarm / notification type |
|
|
SGC alarm / notification severity |
|
|
comma-separated list of SGC Alarm / Notification type specific |
Configuration Procedure
This is a high-level description of the usual SGC configuration procedure listing the commands involved for each of the three layers:
It is up to the user to provide the details required by the commands; links to the configuration reference material for each command have been provided to make this easier.
General configuration
Step |
Operation |
|
---|---|---|
1 |
Set the cluster-wide local SS7 Point Code address. Modify the sp attribute to the desired PC in ITU format.
|
|
2 |
Create two new nodes for the cluster. The |
SCCP configuration
Below are the steps for configuring outgoing and incoming GTs to be translated, and CPCs.
![]() |
Configuring SCCP GT Translation and Concerned Point Codes is optional. |
Outgoing GT
For each outgoing GT to be translated, repeat these steps:
Step |
Operation |
|
---|---|---|
1 |
Create the GT definition for outbound use. |
|
2 |
Create the address definition that should be the result of matching the previously defined GT. Be sure that the |
|
3 |
Optionally, as a result of matching a particular GT, modify the called address before sending. After creating the |
Incoming GT
For each incoming GT to be translated, repeat this step:
Step | Operation | |
---|---|---|
1 |
Create a GT and address definition (SSN) that should be the result of translation. |
|
2 |
Create the GT definition for outbound use, making sure it matches the inbound GTT correctly. |
|
3 |
Create the address definition that should be the result of matching the previously defined GT. Be sure that the |
![]() |
The second and third commands may look somewhat surprising, as they create an outbound GTT rule. SCCP’s service messages (UDTS and XUDTS) may be generated locally in response to traffic we are attempting to send, and these service messages are routed as outbound messages. It is safest to create outbound GTT rules mirroring your inbound GTT rules in case they are needed by your network configuration. |
M3UA configuration
Below are instructions for configuring M3UA in AS, IPSP Client, and IPSP Server modes.
Step | Operation | |
---|---|---|
1 |
If not done previously, define a |
|
2 |
Define IPs for the |
|
3 |
If you are:
|
|
4 |
Define one or more IP addresses for connection. |
|
5 |
Define one or more Application Server (Routing Contexts). Set the |
|
6 |
Define one or more Destination Point Codes that will be available for the AS. |
|
7 |
Define one or more routes that associate previously created DPC(s) and AS(s). |
|
8 |
Define one or more associations for AS(s) that are available through particular connection(s). |
|
9 |
Enable the |
Configuration Subsystem Details
Stack configuration and cluster joining
The main functions of the configuration subsystem are:
-
managing, distributing, and persisting SGC Stack configuration
-
performing the cluster-join procedure.
Below are details of the cluster-join procedure (which is part of SGC Node initialization) and a basic description of the JMX MBeans exposed by the configuration subsystem that may be of use when developing custom management tools.
![]() |
SGC_HOME
In the following instructions, |
Cluster-join procedure
During startup, if the SGC cluster already exists, a node instance initiates a cluster-join procedure. The configuration system loads a locally persisted configuration and compares its version vector against the current cluster configuration.
IF | THEN |
---|---|
Versions are equal, or the local version is stale. |
The SGC node uses the cluster configuration state. It joins the cluster and instantiates a cluster-wide and per-node state. |
The local version is greater. |
The local instance first instantiates all configuration objects which are not present in the cluster. Then it updates all configuration objects which are defined both in the cluster and in the local configuration. Finally, it deletes all configuration objects which are not present in the local configuration. |
There is a version conflict. |
The node aborts the cluster-join procedure, outputs a failure log message, and aborts start up. |
Version conflict reconciliation
The local node stores a copy of the configuration in the SGC_HOME/var/sgc.dat
file in the SS7 SGC node working directory. This is an XML file containing the entire cluster configuration as last known by that node. The usual approach to configuration reconciliation is for the node to join the cluster and use the current cluster configuration to initialize (dropping its local state).
![]() |
To force this behaviour, remove or rename the SGC_HOME/var/sgc.dat file containing persisted configuration. |
![]() |
Configuration backup
After each configuration change a new version of |
Factory MBeans for configuration objects
The SS7 SGC Stack is built around a configuration subsystem that plays a central role in managing the lifecycle of all configuration objects in SGC. SS7 SGC configuration is exposed through a set of JMX MBeans on each node. The configuration subsystem exposes a set of "factory" MBeans that are responsible for creating configuration objects of a certain type.
Each factory MBean exposes either one or two create-
operations used to create new configuration objects (a create
operation that accepts more parameters allows for defining optional configuration object attributes during creation). The creation of a configuration object results in the creation of an MBean representing the state of that configuration object. Attributes can be modified directly through that MBean, which also exposes a remove
operation that allows removal of the configuration object (and associated MBeans).
![]() |
Command-Line Management Console
These processes are abstracted away by the Command-Line Management Console and exposed as a set of CRUD commands. |
Configuration MBean naming
SGC Configuration MBean names use the common domain SGC
and a set of properties:
-
type
— represents a subsystem / layer (general
,m3ua
,sccp
, orsnmp
) -
category
— represents the name of the factory in the subsystem -
id
— represents that instance of the processing object.
For example, the cluster node factory MBean has the name SGC:type=general,category=node
, which exposes the create-node
operation. Invoking the create-node
operation creates a processing object representing a node in the cluster with the object name SGC:type=general,category=node,id=NODE_NAME
. The id
property is set based on the oname
(object name) parameter of the create-node
operation.
Most GUI-based JMX-Management tools represent the naming space as a tree of MBean objects, like this:

![]() |
There is a single special MBean object named SGC:type=general,category=parameters that is neither a factory MBean nor a processing object. This MBean stores cluster-wide system parameters. |
Operational State and Instance Management
Operational state
SS7 SGC Stack operational state information is exposed cluster wide. That is, the same operational state information is exposed on each cluster node, independent of the particular source of information (particular node). It is enough to connect to a single cluster node to observe the operational state of all other nodes in the cluster.
The same operational state is exposed through:
-
commands exposed by the Command-Line Management Console that is distributed with the SGC SS7 Stack
-
the SNMP protocol when an SNMP agent is configured to run within a particular SGC node.
![]() |
Notification propagation
An important distinction related to SS7 SGC Stack notification support is that notifications (both through JMX and SNMP) are sent only through the node that actually observes a related event (for example when a connection goes down). |
Operational state is exposed through Alarms, Notifications, and Statistics. Operating details of the SS7 SGC stack can be observed using the Logging subsystem.
Alarms
What are SS7 SGC alarms?
Alarms in the SS7 SGC stack alert the administrator to exceptional conditions. Subsystems in the SS7 SGC stack raise them upon detecting an error condition or an event of high importance. The SS7 SGC stack clears alarms automatically when the error conditions are resolved; an administrator can clear any alarm at any time. When an alarm is raised or cleared, the SS7 SGC stack generates a notification that is sent as a JMX Notification and an SNMP trap/notification.
The SS7 SGC stack defines multiple alarm types. Each alarm type corresponds to a type of error condition or important event (such as "SCTP association down"). The SGC stack can raise multiple alarms of any type (for example, multiple "SCTP association down" alarms, one for each disconnected association).
Alarms are inspected and managed through a set of commands exposed by the Command-Line Management Console, which is distributed with SGC SS7 Stack.
![]() |
See also
|
Below are details of Active Alarms and Event History, Generic Alarm Attributes, and Alarm Types.
Active alarms and event history
The SS7 SGC Stack stores and exposes two types of alarm-related information:
-
active alarms — a list of alarms currently active
-
event history — a list of alarms and notifications that where raised or emitted in the last 24 hours (this is default value — see Configuring the SS7 SGC Stack).
At any time, an administrator can clear all or selected alarms.
Generic alarm attributes
Alarm attributes represent information about events that result in an alarm being raised. Each alarm type has the following generic attributes, plus a group of attributes specific to that alarm type (described in the following sections).
Attribute | Description |
---|---|
|
A unique alarm instance identifier, presented as a number. This identifier can be used to track alarms, for example by using it to identify the raise and clear event entries for an alarm in the event history, or to refer to a specific alarm in the commands which can be used to manipulate alarms. |
|
The name of the alarm type. A catalogue of alarm types is given below. |
|
alarm severity:
|
|
The date and time at which the event occurred. |
Alarm types
This section describes all alarm types that can be raised in an SGC cluster.
General alarms
This section describes the alarms raised concerning the general operational state of the SGC or SGC cluster.
commswitchbindfailure
The commswitchbindfailure
is raised when the CommSwitch is unable to bind to the configured switch-local-address and switch-port for any reason. This is typically caused by misconfiguration; the administrator must ensure that the CommSwitch is configured to use a host and port pair which is always available for the SGC’s exclusive use. This alarm is cleared when the CommSwitch is able to successfully bind the configured port.
Attribute | Description | Values of constants |
---|---|---|
|
unique alarm identifier |
|
|
name of alarm type |
|
|
alarm severity |
|
|
timestamp when the event occurred |
|
|
affected node |
|
|
the cause of the bind failure |
distributedDataInconsistency
The distributedDataInconsistency
alarm is raised when a distributed data inconsistency is detected. This alarm must be cleared manually since it indicates a problem that may result in undefined behaviour within the SGC, and requires a restart of the SGC cluster to correct. When restarting the cluster it is necessary to fully stop all SGC nodes and only then begin restarting them to properly correct the problem detected by this alarm.
Attribute | Description | Values of constants |
---|---|---|
|
unique alarm identifier |
|
|
name of alarm type |
|
|
alarm severity |
|
|
timestamp when the event occurred |
|
|
the location where the data inconsistency was detected |
nodefailure
The nodefailure
(node failed) alarm is raised whenever a node configured in cluster is down. It is cleared when an SGC instance acting as that particular node becomes active.
Attribute | Description | Values of constants |
---|---|---|
|
unique alarm identifier |
|
|
name of alarm type |
|
|
alarm severity |
|
|
timestamp when the event occurred |
|
|
affected node |
|
|
more information about node failure |
poolCongestion
The poolCongestion
(Task Pool Congestion) alarm is raised whenever over 80% of a pool’s pooled objects are in use. This is typically caused by misconfiguration, see Static SGC instance configuration. It is cleared when less than 50% of pooled objects are in use.
![]() |
What is a task pool?
A task pool is a pool of objects used during message processing, where each allocated object represents a message that may be processing or waiting to be processed. Each SGC node uses separate task pools for outgoing and incoming messages. |
Attribute | Description | Values of constants |
---|---|---|
|
unique alarm identifier |
|
|
name of alarm type |
|
|
alarm severity |
|
|
timestamp when the event occurred |
|
|
name of the affected task pool |
|
|
affected node |
poolExhaustion
The poolExhaustion
(Task Pool Exhaustion) alarm is raised whenever a task allocation request is made on a pool whose objects are all already allocated. This is typically caused by misconfiguration, see Static SGC instance configuration. This alarm must be cleared manually.
Attribute | Description | Values of constants |
---|---|---|
|
unique alarm identifier |
|
|
name of alarm type |
|
|
alarm severity |
|
|
timestamp when the event occurred |
|
|
name of the affected task pool |
|
|
affected node |
workgroupCongestion
The workgroupCongestion
(Work Group Congestion) alarm is raised when the worker work queue is over 80% occupied. It is cleared when worker work queue is less than 50% occupied.
![]() |
What is a worker group?
A worker group is a group of workers (threads) that are responsible for processing tasks (incoming/outgoing messages). Each worker has a separate work queue. |
Attribute | Description | Values of constants |
---|---|---|
|
unique alarm identifier |
|
|
name of alarm type |
|
|
alarm severity |
|
|
timestamp when the event occurred |
|
|
affected node |
|
|
affected worker index |
M3UA alarms
This section describes the alarms raised concerning the M3UA layer of the SGC cluster.
asDown
The asDown
(Application Server Down) alarm is raised whenever a configured M3UA Application Server is not active. This alarm is typically caused either by a misconfiguration at one or both ends of an M3UA association or by network failure. It is cleared when the Application Server becomes active again.
Attribute | Description | Values of constants |
---|---|---|
|
unique alarm identifier |
|
|
name of alarm type |
|
|
alarm severity |
|
|
timestamp when the event occurred |
|
|
name of affected AS |
asConnDown
The asConnDown
alarm is raised when an AS connection which was active becomes inactive. This alarm can be caused either by misconfiguration at one or both ends of the M3UA association used, such as by a disagreement on the routing context to be used, or by network failure. It is cleared when the Application Server becomes active on the connection.
Attribute | Description | Values of constants |
---|---|---|
|
unique alarm identifier |
|
|
name of alarm type |
|
|
alarm severity |
|
|
timestamp when the event occurred |
|
|
name of affected AS |
|
|
name of the connection on which the affected AS is down |
associationCongested
The associationCongested
(SCTP association congestion) alarm is raised whenever an SCTP association becomes congested. An association is considered congested if the outbound queue size grows to more than 80% of the configured out-queue-size
for the connection. This alarm is cleared when the outbound queue size drops below 50% of the configured out-queue-size
.
Attribute | Description | Values of constants |
---|---|---|
|
unique alarm identifier |
|
|
name of alarm type |
|
|
alarm severity |
|
|
timestamp when the event occurred |
|
|
name of affected connection |
associationDown
The associationDown
(SCTP association down) alarm is raised whenever a configured connection is not active. This alarm is typically caused either by a misconfiguration at one or both ends of the M3UA association or by network failure. It is cleared when an association becomes active again.
Attribute | Description | Values of constants |
---|---|---|
|
unique alarm identifier |
|
|
name of alarm type |
|
|
alarm severity |
|
|
timestamp when the event occurred |
|
|
name of affected connection |
dpcRestricted
The dpcRestricted
(destination point code restricted) alarm is raised when the SGC receives a Destination Restricted message from its remote SGP or IPSP peer for a remote destination point code. It is cleared when the DPC restricted state abates on a particular SCTP association.
Attribute | Description | Values of constants |
---|---|---|
|
unique alarm identifier |
|
|
name of alarm type |
|
|
alarm severity |
|
|
timestamp when the event occurred |
|
|
||
|
name fo the affected DPC |
|
|
name of affected connection |
dpcUnavailable
The dpcUnavailable
(destination point code unavailable) alarm is raised when a configured DPC is unreachable through a particular SCTP association. It is cleared when a DPC becomes reachable again through the particular SCTP association.
Attribute | Description | Values of constants |
---|---|---|
|
unique alarm identifier |
|
|
name of alarm type |
|
|
alarm severity |
|
|
timestamp when the event occurred |
|
|
||
|
name fo the affected DPC |
|
|
name of affected connection |
SCCP alarms
This section describes the alarms raised concerning the SCCP layer of the SGC cluster.
sccpLocalSsnProhibited
The sccpLocalSsnProhibited
(SCCP local SSN is prohibited) alarm is raised whenever all previously connected TCAP stacks (with the CGIN RA) using a particular SSN become disconnected. This is typically caused either by network failure or administrative action (such as deactivating an RA entity in Rhino). It is cleared whenever at least one TCAP stack using a given SSN connects.
Attribute | Description | Values of constants |
---|---|---|
|
unique alarm identifier |
|
|
name of alarm type |
|
|
alarm severity |
|
|
timestamp when the event occurred |
|
|
SSN that is prohibited |
sccpRemoteNodeCongestion
The sccpRemoteNodeCongestion
(SCCP remote node is congested) alarm is raised whenever a remote SCCP node reports congestion. It is cleared when the congestion state abates.
Attribute | Description | Values of constants |
---|---|---|
|
unique alarm identifier |
|
|
name of alarm type |
|
|
alarm severity |
|
|
timestamp when the event occurred |
|
|
affected DPC |
sccpRemoteNodeNotAvailable
The sccpRemoteNodeNotAvailable
(SCCP remote node is not available) alarm is raised whenever a remote SCCP node becomes unavailable. It is cleared when the remote node becomes available.
Attribute | Description | Values of constants |
---|---|---|
|
unique alarm identifier |
|
|
name of alarm type |
|
|
alarm severity |
|
|
timestamp when the event occurred |
|
|
affected DPC |
sccpRemoteSsnProhibited
The sccpRemoteSsnProhibited
(SCCP remote SSN is prohibited) alarm is raised whenever a remote SCCP node reports that a particular SSN is prohibited. It is cleared whenever the remote SCCP node reports that a particular SSN is available.
Attribute | Description | Values of constants |
---|---|---|
|
unique alarm identifier |
|
|
name of alarm type |
|
|
alarm severity |
|
|
timestamp when the event occurred |
|
|
affected DPC |
|
|
affected SSN |
Notifications
What are SS7 SGC notifications?
Notifications in the SS7 SGC stack alert the administrator about infrequent major events. Subsystems in the SS7 SGC stack emit notifications upon detecting an error condition or an event of high importance.
Management clients may use either Java JMX MBean or SNMP trap/notifications to receive notifications emitted by the SS7 SGC stack.
Below are descriptions of:
You can review the history of emitted notifications using commands exposed by the Command-Line Management Console, which is distributed with the SGC SS7 stack.
How are notifications different from alarms?
Notifications are very similar to Alarms in the SGC stack:
-
Notifications have attributes (general and notification type-specific attributes).
-
The SGC stack stores a history of emitted notifications.
![]() |
The difference is that notifications are emitted (sent) whenever a particular event occurs; and there is no notion of active notifications or a notification being cleared. |
Generic notification attributes
Notification attributes represent information about events that result in a notification being emitted. Each notification type has the following generic attributes, plus a group of attributes specific to that notification type (described in the following sections).
Attribute | Description |
---|---|
|
unique notification identifier |
|
name of notification type |
|
notification severity:
|
|
timestamp when the event occurred |
Notification types
This section describes all notification types that can be emitted by the SGC node:
MTP decode errors
Notification name mtpDecodeErrors
(observed errors in incoming messages at the MTP layer) contains information about the number of badly formatted messages at the MTP layer and the number of messages directed to an unsupported MTP user. This notification is emitted periodically, with a summary of the number of errors in that period; it is not emitted if there are no errors.
Attribute | Description | Values of constants |
---|---|---|
|
unique notification identifier |
|
|
name of notification type |
|
|
notification severity |
|
|
timestamp when the event occurred |
|
|
affected node |
|
|
affected connection |
|
|
number of message decode failures during report interval |
|
|
number of messages with unsupported user part during report interval |
SCCP decode errors
Notification name sccpDecodeErrors
(observed errors in incoming messages at the SCCP layer) contains information about the number of badly formatted messages at the SCCP layer and the number of messages directed to a prohibited SSN. This notification is emitted periodically, with a summary of the number of errors in that period; it is not emitted if there are no errors.
Attribute | Description | Values of constants |
---|---|---|
|
unique notification identifier |
|
|
name of notification type |
|
|
notification severity |
|
|
timestamp when the event occurred |
|
|
affected node |
|
|
number of message decode failures during report interval |
|
|
number of messages directed to prohibited SSN during report interval |
TCAP decode errors
Notification name tcapDecodeErrors
(observed errors in incoming messages at TCAPthe layer) contains information about number of badly formatted messages at the TCAP layer and number of messages that SGC is unable to forward to TCAP Stack (CGIN RA). This notification is emitted periodically, with a summary of the number of errors in that period; it is not emitted if there are no errors.
Attribute | Description | Values of constants |
---|---|---|
|
unique notification identifier |
|
|
name of notification type |
|
|
notification severity |
|
|
timestamp when the event occurred |
|
|
affected node |
|
|
number of message decode failures during report interval |
|
|
number of messages that SGC was unable to forward to the TCAP stack |
TCAP stack register
Notification name tcapStackRegister
(observed errors in incoming messages at the TCAP layer) is emitted whenever a TCAP stack registers in the SGC.
Attribute | Description | Values of constants |
---|---|---|
|
unique notification identifier |
|
|
name of notification type |
|
|
notification severity |
|
|
timestamp when the event occurred |
|
|
registered SSN |
|
|
affected node |
|
|
IP address of the stack |
|
|
allocated transaction prefix |
TCAP stack unregister
Notification name tcapStackUnregister
(observed errors in incoming messages at the TCAP layer) is emitted whenever a TCAP Stack deregisters in the SGC.
Attribute | Description | Values of constants |
---|---|---|
|
unique notification identifier |
|
|
name of notification type |
|
|
notification severity |
|
|
timestamp when the event occurred |
|
|
registered SSN |
|
|
affected node |
|
|
IP address of the stack |
|
|
allocated transaction prefix |
Statistics
What are SS7 SGC statistics?
Statistics are usage, status, and health information exposed by the SS7 SGC stack. Each layer of the SS7 SGC stack exposes a set of statistics that provide insight into the current operational state of the cluster. The statistics data is available cluster-wide, independent of which particular node happens to be responsible for gathering a particular set of statistics.
![]() |
Statistics update interval
To maximize performance, statistics exposed by SGC cluster nodes are updated periodically (every 1 second). So any management tools pooling SGC statistics should use a pooling interval that is |
The SGC statistics subsystem collects multiple types of statistical data, which can be separated in two broad categories:
-
frequently updated statistic data types:
-
counter — monotonically increasing integer values; for example the number of received messages
-
gauge — the amount of a particular object or item, which can increase and decrease within some arbitrary bound, typically between
0
and some positive number; for example, the number of processing threads in a worker group.
-
-
character values that can change infrequently or not at all; these include:
-
identifying information — usually a name of an object for which a set of statistics is gathered; for example, the name of a node
-
status information — information about the state of a given configuration object; for example, the SCTP association state
ESTABLISHED
.
-
The SGC statistics subsystem is queried using commands exposed by the Command-Line Management Console, which is distributed with SGC SS7 Stack.
Statistics
Below are details of the exposed subsystem-specific statistics:
M3UA
The M3UA layer exposes statistical data about AS, Association, and DPC.
![]() |
The JMX Object name for M3UA statistics is SGC:module=m3ua,type=info |
AsInfo
The set of configured Application Servers currently associated with connections.
Statistic | Description |
---|---|
|
number of received messages directed to this AS through a particular connection |
|
number of sent messages originating from this AS through a particular connection |
|
name of the AS |
|
name of the connection |
|
name of the node |
|
status of this AS as seen through a particular connection |
![]() |
This information is also exposed through multiple MBeans named SGC:type=info,module=m3ua,elem=AsInfo,id=CONNECTION_NAME&AS_NAME , where id is a concatenation of the relevant connection and AS names. |
AssociationInfo
The set of SCTP associations defined within the cluster.
Statistic | Description |
---|---|
|
number of received M3UA Payload Data Messages |
|
number of received M3UA Management Error Messages |
|
number of received M3UA Messages |
|
number of transmitted M3UA Payload Data Messages |
|
number of transmitted M3UA Management Error Messages |
|
number of transmitted M3UA Messages |
|
name of connection |
|
name of node |
|
number of input streams |
|
number of output streams |
|
number of messages waiting to be written into SCTP association |
|
peer IP addresses |
|
socket options associated with an SCTP channel |
|
status of this connection |
![]() |
This information is also exposed through multiple MBeans named SGC:type=info,module=m3ua,associationInfo,id=CONNECTION_NAME , where id is the name of the relevant connection. |
DpcInfo
The set of Destination Point Codes that are associated with connections at this point in time.
Statistic | Description |
---|---|
|
name of connection |
|
destination point code |
|
name of DPC |
|
status of this DPC |
![]() |
This information is also exposed through multiple MBeans named SGC:type=info,module=m3ua,dpcInfo,id=CONNECTION_NAME&DPC , where id is a concatenation of the relevant connection name and DPC. |
SCCP
The SCCP layer exposes statistic data about the local SSN, GT translation rules (outgoing), PC routing, and remote SSN.
![]() |
The JMX Object name for SCCP statistics is SGC:module=sccp,type=info |
LocalSsnInfo
The set of local SSN; that is, TCAP Stacks (CGIN RAs, scenario simulators) connected to the cluster representing particular SSNs.
Statistic | Description |
---|---|
|
number of messages received by the SSN |
|
number of messages originated by the SSN |
|
local SSN |
|
status of this SSN |
|
number of N-UNITDATA req primitives received by the SSN |
|
number of UDT messages sent by this SSN |
|
number of XUDT messages sent by this SSN without a segmentation parameter |
|
number of XUDT messages sent by this SSN with a segmentation parameter |
|
number of segmentation failures at this SSN |
|
number of UDT messages received by this SSN |
|
number of XUDT messages received by this SSN without a segmentation parameter |
|
number of XUDT messages received by this SSN with a segmentation parameter |
|
number of N-UNITDATA ind primitives received by this SSN |
|
number of reassembled N-UNITDATA ind primitives received by this SSN |
|
number of reassembly failures at this SSN |
![]() |
This information is also exposed through multiple MBeans named SGC:type=info,module=sccp,elem=LocalSsnInfo,ssn=SSN_NUMBER , where ssn is the value of the relevant local SSN. |
OgtInfo
The set of Global Title translation rules currently used for outgoing messages. Different translation rules might be in effect at the same time on different nodes, depending on the prefer-local
attribute of the outgoing-gtt
configuration object.
The set of currently used translation rules depends on:
-
the priority attribute of the
outgoing-gtt
configuration object -
the priority attribute of the
route
configuration object -
DPC reachability status (GT translations that result in unreachable DPC are ignored).
![]() |
Local cluster PC
Entries with an empty |
![]() |
See also
|
Statistic | Description |
---|---|
|
address string |
|
values of attributes |
|
name of connection on which messages with matching GT will be transmitted |
|
destination point code to which messages with matching GT will be transmitted |
|
name of the node on which translation rule is used |
|
routing context which will be used when transmitting messages with matching GT |
|
name of node where SCTP connection is established |
PcInfo
The set of associations and RCs across which traffic for a given DPC are currently load balanced by each node.
![]() |
Local cluster PC
Entries with an empty |
Statistic | Description |
---|---|
|
name of connection on which messages with matching DPC will be transmitted |
|
destination point code |
|
name of node where connection is established |
|
routing context which will be used when transmitting messages with matching DPC |
TCAP
The TCAP layer exposes statistics data about connected TCAP Stacks.
![]() |
The JMX Object name for TCAP statistics is SGC:module=tcap,type=info |
TcapConnInfo
The set of connected TCAP stacks (such as the CGIN RA).
Statistic | Description |
---|---|
|
number of messages waiting to be written into the TCP connection |
|
number of messages directed from SGC to TCAP stack |
|
number of messages directed from TCAP stack to SGC |
|
time and date when connection was established |
|
local SGC IP used by connection |
|
local SGC port used by connection |
|
transaction prefix assigned to TCAP stack |
|
IP from which TCAP stack originated connection to SGC |
|
port from which TCAP stack originated connection to SGC |
|
node name to which TCAP stack is connected |
|
SSN that TCAP stack is representing |
![]() |
This information is also exposed through multiple MBeans named SGC:type=info,module=tcap,elem=TcapConnInfo,ssn=SSN_NUMBER,prefix=ASSIGNED_PREFIX , where ssn is the SSN represented by the connected TCAP stack, and prefix is the transaction-ID prefix assigned to the connected TCAP stack. |
TOP
The SGC node processing-load statistics information.
![]() |
The JMX Object name for TOP statistics is SGC:module=top,type=info |
HealthInfo
The set of current load-processing statistics for nodes in the cluster.
Statistic | Description |
---|---|
|
number of allocated task objects, each of which represents an incoming message that may be processing or waiting to be processed |
|
number of allocated task objects, each of which represents an outgoing message that may be processing or waiting to be processed |
|
cumulative number of tasks representing incoming or outgoing messages that have finished processing |
|
cumulative wall-clock time in milliseconds that tasks representing incoming or outgoing messages were in the allocated state |
|
number of background tasks mainly related to the SCCP management state, queued for execution nodeId name of node |
|
cumulative number of tasks (for incoming or outgoing messages) processed by worker threads |
|
cumulative wall-clock time in miliseconds spent by worker threads processing tasks (for incoming or outgoing messages) |
|
number of worker threads used to process tasks (for incoming or outgoing messages) |
|
cumulative number of task objects that had to be force allocated (i.e. not from the task pool) in order to process incoming messages |
|
cumulative number of task objects that had to be forced allocated (i.e. not from the task pool) in order to process outgoing messages |
Logging
About the Logging subsystem
The Logging subsystem in the SGC Stack is based on the Simple Logging Facade for Java (SLF4J), which serves as a simple facade or abstraction for various logging frameworks, such as java.util.logging, logback, and log4j. SLF4J allows the end user to plug in the desired logging framework at -deployment- time. That said, the standard SGC Stack distribution uses SLF4J backed with the Apache Log4J logging architecture (version 1.x).
By default, the SGC stack outputs a minimal set of information, which will be used before the logging subsystem has been properly initialized, or when a severe error includes a logging subsystem malfunction. The default start-up script for the SGC stack redirects the standard output to SGC_HOME/logs/startup.<timestamp>
, where <timestamp>
denotes the SGC start time. This file is rolled over after reaching a size of 100
MB, with at most 10
backups.
![]() |
SGC_HOME
SGC_HOME here represents the path to the SGC Stack installation directory. |
Logger names, levels, appenders
Log4J logging architecture includes logger names, log levels, and log appenders.
Logger names
Subsystems within the SGC stack send log messages to specific loggers. For example, the alarming.log
logger receives messages about alarms being raised.
Examples of logger names include:
-
root
— the root logger, from which all loggers are derived (can be used to change the log level for all loggers at once) -
com.cts.ss7.SGCShutdownHook
— for log messages related to the SGC shutdown process -
com.cts.ss7.sccp.layer.scmg.SccpManagement
— for log messages related to incoming SCCP management messages.
Log levels
Log levels can be assigned to individual loggers to filter how much information the SGC produces:
Log level | Information sent |
---|---|
|
no messages sent to logs (not recommended) |
|
error messages for unrecoverable errors only (not recommended) |
|
error messages (not recommended) |
|
warning messages |
|
informational messages (the default) |
|
messages containing useful debugging information |
|
messages containing verbose debugging information |
Each log level will log all messages for that log level and above. For example, if a logger is set to the WARN
level, all of the log messages logged at the WARN
, ERROR
, and FATAL
levels will be logged as well.
If a logger is not assigned a log level, it inherits its parent’s. For example, if the com.cts.ss7.SGCShutdownHook
logger has not been assigned a log level, it will have the same effective log level as the com.cts.ss7
logger.
The root
logger is a special logger which is considered the parent of all other loggers. By default, the root
logger is configured with the DEBUG
log level, but the com
logger parent of all loggers used by SGC overwrites it to the WARN
log level. In this way, all other SGC loggers will output log messages at the WARN
log level or above unless explicitly configured otherwise.
Log appenders
Log appenders append log messages to destinations such as the console, a log file, socket, or Unix syslog daemon. At runtime, when SGC logs a message (as permitted by the log level of the associated logger), SGC sends the message to the log appender for writing. Types of log appenders include:
-
file appenders — which append messages to files (and may be rolling file appenders)
-
console appenders — which send messages to the standard out
-
custom appenders — which you configure to receive only messages for particular loggers.
Rolling file appenders
Typically, to manage disk usage, administrators are interested in sending log messages to a set of rolling files. They do this by setting up rolling file appenders which:
-
create new log files based on file size / daily / hourly
-
rename old log files as numbered backups
-
delete old logs when a certain number of them have been archived
![]() |
You can configure the size and number of rolled-over log files. |
Default logging configuration
The default SGC Stack logging configuration is an XML file, in a format supported by Log4J, loaded during SGC startup. The default configuration is stored in SGC_HOME/config/log4j.xml
. The related DTD file is stored in SGC_HOME/config/log4j.dtd
.
![]() |
For more information on Log4J and Log4J XML-based configuration, please see: |
Default appenders
The SGC Stack comes configured with the following appenders:
Appender | Where it sends messages | Logger name | Type of appender | ||
---|---|---|---|---|---|
|
the SGC logs directory ( |
|
a rolling file appender |
||
|
the SGC console where a node is running (to standard output stream)
|
|
a console appender |
JMX MBean Naming Structure
![]() |
MBeans exposing operational state
SS7 SGC Stack operational state is exposed through a set of JMX MBeans. Description of these MBeans and their naming conventions might be of interest to a user wishing to create a custom management tool for the SGC stack. |
Instance Management MBean
Each instance (node) of the SS7 SGC Stack exposes information that can be used to check the current instance configuration properties.
![]() |
The JMX Object name for the MBean exposing this information is SGC:type=local . |
This bean exposes following attribute and operations.
Properties attribute
The properties attribute is a collection of records. Each such record represents runtime properties of the currently connected SGC Stack instance (that is, the instance to which the JMX management client is connected). For more about instance configuration, please see Configuring the SS7 SGC Stack. Below are properties record fields:
Name | Description |
---|---|
|
property key |
|
property description |
|
value used if |
Operations
The results of JMX MBean operations invoked on the instance-management bean are local to the currently connected SGC Stack instance (that is, the instance to which the JMX management client is connected).
Name | Description | ||
---|---|---|---|
|
tests if the JMX RMI connector of the currently connected SGC Stack responds to the invocation of a JMX MBean operation |
||
|
attempts to shutdown the currently connected SGC Stack instance
|
Alarm MBean naming structure
Every type of alarm used by the SS7 SGC stack is represented by a separate MBean. The names of MBeans for SGC alarms use the common domain SGC and this set of properties: type
, subtype
, name
. The values of type
and subtype
are the same for all alarm MBeans; the value of the name
property represents a type of alarm. Whenever an actual alarm of a given type is raised, a new MBean representing that instance of the alarm is created. The name of that MBean has an additional property, id
, which uniquely identifies that alarm instance in the SGC cluster.
For example, an alarm type representing information about an SCTP association (connection) going down has the MBean name SGC:type=alarming,subtype=alarm,name=associationDown
. Whenever a particular association is down, the MBean representing the error condition for that particular association is created with a name such as SGC:type=alarming,subtype=alarm,name=associationDown,id=302
, where the id
property value is unique among all alarms in the cluster.
Most GUI-based JMX Management tools represent the naming space as a tree of MBean objects, like this:

Alarm raised and cleared notifications
Whenever SGC raises or clears an alarm, a JMX notification is emitted. To be notified of such events, each MBean representing an alarm type supports alarm.onset
and alarm.clear
notifications. An administrator can use a JMX management tool and subscribe to such events for each alarm type.
Here’s an example view of a JMX Management tool reporting received notifications:

Active alarms and alarm history
Besides alarm type-specific MBeans, the SS7 SGC stack exposes two generic MBeans that enable review of active alarms and history of alarms that where raised and subsequently cleared during cluster operation:
-
SGC:type=alarming,subtype=alarm-table
— currently active alarms -
SGC:type=alarming,subtype=alarm-history
— history of alarms
Alarm Table
The Alarm Table MBean contains a single attribute, EventList
, which is a list of records representing attributes of currently active alarms. Alarm type-specific attributes are represented within a single parameters column.
Here’s an example view of Alarm Table MBean attributes in a JMX management tool:

The Alarm Table MBean exposes a clearAlarm
operation that can be used to clear any raised alarm based on its id
.
Alarm History
The Alarm History MBean contains a single attribute, AlarmHistory
, which is a list of records representing attributes of raised and optionally cleared alarms within the last 24 hours (This period is customizable, as described in Configuring the SS7 SGC Stack). Alarm type-specific attributes are represented within a single parameters column. For each alarm that was raised and subsequently cleared, there are two records available in the list: one is generated when the alarm is raised (with a severity value other than CLEARED
); the second record is generated when the alarm is cleared (with a severity value of CLEARED
).
Information concerning notifications is also recorded in the Alarm History MBean.
The Alarm History MBean exposes a clear operation that can be used to clear all entries stored in the alarm history.
Notification MBean naming structure
Every type of notification used by the SS7 SGC stack is emitted by a separate MBean. SGC-alarm MBean names use the common domain SGC
, and this set of properties: type
, subtype
, name
. Values of type
and subtype
are the same for all notification MBeans; the value of the name
property represents a type of notification.
For example, the MBean type emitting notifications about incoming SCCP-message decoding errors is represented by this MBean name: SGC:type=alarming,subtype=notif,name=sccpDecodeErrors
. Whenever there is an error during decoding of an SCCP message, a JMX notification is emitted by this MBean. (Actually, for this specific notification, a single notification summarizes multiple errors over a specific time interval.)
Most GUI-based JMX Management tools represent the notification naming space as a tree of MBean objects, like this:

Statistics MBean naming structure
SGC statistics are exposed through a set of JMX Management MBeans. This section describes the MBean naming structure of subsystem statistics and processing object-specific statistics.
Subsystem statistics
SGC stack subsystems expose multiple JMX MBeans containing statistical information. SGC statistics MBeans names use the common domain SGC
and this set of properties: module
, type
. The value of type
is the same for all statistics MBeans; the value of the module
property represents a subsystem. Attributes of these beans are arrays of records; each record contains statistical information related to a processing object configured within the SGC cluster (such as a particular SCTP association).
For example, the statistics MBean representing information about the M3UA subsystem (layer) is represented by the MBean named SGC:module=m3ua,type=info
. This MBean has (among others) the attribute DpcInfo
, which contains information about DPC (destination point code) reachability through a particular connection; for example:
Attribute | Value |
---|---|
|
|
|
|
|
|
|
|
Most GUI-based JMX Management tools represent the naming space as a tree of MBean objects, like this:

Processing object-specific statistics
The SGC stack also exposes processing object-specific MBeans, such as an MBean containing statistics created for each connection. Information exposed through such MBeans is exactly equivalent to that exposed through subsystem statistic MBeans. SGC processing object-specific MBean names use the common domain SGC
and this set of properties: module
, type
, element
, id
.
-
The value of
type
is the same for all statistics MBeans. -
The value of
module
represents a subsystem. -
The value of
elem
identifies a group of processing objects of the same type (such as connections or nodes). -
The value of
id
identifies a particular processing object (such as a particular connection or particular node).
For example, the statistics MBean representing information about network reachability for a particular DPC through a particular connection in the M3UA subsystem (layer) is represented the MBean named SGC:type=info,module=m3ua,elem=dpcInfo,id=N1-LE1-CSG&4114
. Information exposed through this MBean is exactly the same in the example above:
Attribute | Value |
---|---|
|
|
|
|
|
|
|
|
Most GUI-based JMX Management tools represent the naming space as a tree of MBean objects, like this:

Command-Line Management Console
What is the SGC Stack Command-Line Console?
The SGC Stack Command-Line Management Console is a CLI tool working in interactive and non-interactive mode to manage and configure the SGC Stack cluster. The Command-Line Console uses JMX Beans exposed by the SGC Stack to manage cluster configuration. The command syntax is based on ITU-T MML Recommendations Z.315 and Z.316.
Installation and requirements
Command-Line Console installation requires unpacking the tar.gz archive file in any location. Unpacked, the folder structure is:
File/Directory | Description |
---|---|
|
SGC CLI installation directory |
|
logging configuration and CLI settings file |
|
Java libraries used by SGC CLI. |
|
log file |
|
CLI start-up script |
![]() |
JAVA_HOME
The SGC CLI start-up script expects the |
Working with the SGC CLI
The SGC CLI should be started by executing the sgc-cli.sh
script. Default connection settings point to the SGC JMX Server exposed at:
host: 127.0.0.1 port: 10111
Here is an example of starting the CLI with the default IP and port:
./sgc-cli.sh
Here is an example of starting the CLI with an alternative IP and port setup:
./sgc-cli.sh -h 192.168.1.100 -p 10700
The SGC CLI supports other configuration parameters, which you can display by executing the startup script with the -?
or --help
options:
usage: sgc-cli.sh [-?] [-b <FILE>] [-h <HOST>] [-P <PASSWORD>] [-p <PORT>] [-stopOnError <true/false>] [-U <USER>] [-x <FILE>] +-----------------------------Options list-----------------------------+ -?,--help Displays usage -b,--batch <FILE> Batch file -h,--host <HOST> JMX server user -P,--pass <PASSWORD> JMX password -p,--port <PORT> JMX server port -ssl,--ssl <true/false> JMX connection SSL enabled -stopOnError,--stopOnError <true/false> Stop when any error occurs in batch command -U,--user <USER> JMX user -x,--export <FILE> File where the configuration dump will be saved +----------------------------------------------------------------------+
Enabling secured JMX server connection
CLI supports secured JMX server connection through the SSL protocol (SSL). It can be enabled in two ways:
-
by specifying the
ssl=true
property inconf/cli.properties
, -
by adding the configuration parameter
-ssl true
to the start script.
![]() |
The configuration parameter value takes precedence over the value defined in conf/cli.properties . |
The SSL connection (in both cases) also requires specifying additional properties in the conf/cli.properties
file, for the trustStore, keyStore
password and location. Below is a sample configuration:
####################### ###SSL configuration### ####################### #File location relative to conf folder javax.net.ssl.keyStore=sgc-client.keystore javax.net.ssl.keyStorePassword=changeit #File location relative to conf folder javax.net.ssl.trustStore=sgc-client.keystore javax.net.ssl.trustStorePassword=changeit
Basic command format
The command syntax is based on ITU-T MML Recommendations Z.315 and Z.316:
command: [parameter-name1=parameter-value1][,parameter-name2=value2]…;
Where:
-
command
is the name of the command to be executed -
parameter-name
is the name of command parameter -
parameter-value
is the value of the command parameter.
![]() |
Command parameters are separated by commas ( When specifying a command with no parameters, the colon ( The ending semicolon ( |
MML syntax auto-completing
The CLI supports MML syntax auto-completing on the command name and command parameters level. Pressing the <TAB> key after the prompt will display all available command names:
SGC[127.0.0.1:10111]><TAB_PRESSED> batch clear-active-alarm clear-all-alarms create-as create-as-connection create-as-precond create-conn-ip create-connection create-cpc create-dpc create-inbound-gtt create-local-endpoint create-local-endpoint-ip create-node create-outbound-gt create-outbound-gtt create-replace-gt create-route create-snmp-node create-target-address create-usm-user disable-as disable-connection disable-local-endpoint disable-node disable-snmp-node display-active-alarm display-as display-as-connection display-as-precond display-conn-ip display-connection display-cpc display-dpc display-event-history display-inbound-gtt display-info-asinfo display-info-associationinfo display-info-dpcinfo display-info-healthinfo display-info-localssninfo display-info-ogtinfo display-info-opcinfo display-info-remotessninfo display-info-tcapconninfo display-local-endpoint display-local-endpoint-ip display-node display-outbound-gt display-outbound-gtt display-parameters display-replace-gt display-route display-snmp-node display-target-address display-usm-user enable-as enable-connection enable-local-endpoint enable-node enable-snmp-node exit export help modify-as modify-as-connection modify-connection modify-dpc modify-inbound-gtt modify-local-endpoint modify-node modify-outbound-gt modify-outbound-gtt modify-parameters modify-replace-gt modify-snmp-node modify-target-address modify-usm-user remove-as remove-as-connection remove-as-precond remove-conn-ip remove-connection remove-cpc remove-dpc remove-inbound-gtt remove-local-endpoint remove-local-endpoint-ip remove-node remove-outbound-gt remove-outbound-gtt remove-replace-gt remove-route remove-snmp-node remove-target-address remove-usm-user SGC[127.0.0.1:10111]>
When you press the <TAB> key after providing a command name, the CLI displays all available parameters for that command.
Pressing <TAB> after providing command parameters displays legal values (for enumeration, reference, and boolean parameters). For example:
SGC[127.0.0.1:10111]> modify-connection: <TAB_PRESSED> oname=A-CONN-1 oname=B-CONN-1 SGC[127.0.0.1:10111]> modify-connection: oname=
Help mode
You can access the SGC CLI’s built in help system by either:
-
executing the command
help: topic=topicName
-
switching to help mode, by executing the manual
help
command (with no parameters).
Help mode displays topics that you can access. (Alternatively, you can press the <TAB> to display available values of a topic command parameter. The list of available topics in manual help mode looks like this:
SGC[127.0.0.1:10111]> help Executing help manual... Use <TAB> to show topic list. Write 'topic name' to see its description. Use exit command if you want to quit the manual. Hint: 'create-, display-, remove-, modify-, enable-, disable-' operations are described by single topic for given MBean name. Available topics: as as-connection as-precond batch clear-active-alarm clear-all-alarms conn-ip connection cpc display-active-alarm display-event-history display-info-asinfo display-info-associationinfo display-info-dpcinfo display-info-healthinfo display-info-localssninfo display-info-ogtinfo display-info-opcinfo display-info-remotessninfo display-info-tcapconninfo dpc exit export help inbound-gtt local-endpoint local-endpoint-ip node outbound-gt outbound-gtt parameters replace-gt route snmp-node target-address usm-user help>
The result of executing a help topic command looks like this:
SGC[127.0.0.1:10111]> help: topic=<TAB_PRESSED> topic=as topic=as-connection topic=as-precond topic=batch topic=clear-active-alarm topic=clear-all-alarms topic=conn-ip topic=connection topic=cpc topic=display-active-alarm topic=display-event-history topic=display-info-asinfo topic=display-info-associationinfo topic=display-info-dpcinfo topic=display-info-healthinfo topic=display-info-localssninfo topic=display-info-ogtinfo topic=display-info-opcinfo topic=display-info-remotessninfo topic=display-info-tcapconninfo topic=dpc topic=exit topic=export topic=help topic=inbound-gtt topic=local-endpoint topic=local-endpoint-ip topic=node topic=outbound-gt topic=outbound-gtt topic=parameters topic=replace-gt topic=route topic=snmp-node topic=target-address topic=usm-user SGC[127.0.0.1:10111]> help: topic=conn-ip; Configuration of IPs for "connection", to make use of SCTP multi-homed feature define multiple IPs for single "connection". Object conn-ip is defined by the following parameters: oname: object name ip: IP address conn-name: Name of the referenced connection Supported operations on conn-ip are listed below ({param=x} - mandatory parameter, [param=x] - optional parameter): display-conn-ip: [oname=x],[column=x]; create-conn-ip: {oname=x}, {ip=x}, {conn-name=x}; remove-conn-ip: {oname=x}; SGC[127.0.0.1:10111]>
Interactive mode
By default, the CLI starts in interactive mode, which lets the System Administrator execute commands and observe their results through the system terminal. For example, here’s a successfully executed command:
SGC[127.0.0.1:10111]> display-info-healthinfo: ; Found 1 object(s): +---------------+---------------+----------+----------+---------------+---------------+---------------+----------+----------+ |contextExecutio|contextExecutio|allocatedR|allocatedI|workerExecution|workerExecution|nodeId |executorQu|workerGrou| |nTime |nCount |eqTasks |ndTasks |Time |Count | |eueSize |pSize | +---------------+---------------+----------+----------+---------------+---------------+---------------+----------+----------+ |0 |0 |0 |0 |0 |0 |CL1-N1 |0 |32 | +---------------+---------------+----------+----------+---------------+---------------+---------------+----------+----------+ SGC[127.0.0.1:10111]>
Here’s an example of a command that failed:
SGC[127.0.0.1:10111]> remove-conn-ip: oname=invalidName; ERROR REMOVE_OBJECT_FAILED: Instance 'SGC:category=conn-ip,type=m3ua,id=invalidName' doesn't exist. SGC[127.0.0.1:10111]>
Command result truncation
CLI supports the truncation of command result (cell data) to make the output more convenient (In case of large cell data). This configuration property is defined in the conf/cli.properties
file. Following is the property:
table.format.maxCellContentLength=40
![]() |
See also
Supported CLI Operations |
Supported CLI Operations
SGC CLI commands
SGC CLI commands can be grouped into four sets of commands:
![]() |
Most CLI operations are executed on the SGC Cluster using JMX management beans. Therefore the CLI requires successful establishment of a JMX connection to the SGC Cluster. |
Management of SGC Stack processing objects
Most processing objects that can be managed within the SGC cluster support a set of CRUD commands. Some processing objects can also be enabled or disabled. Command names are a concatenation of the operation name and processing object name; for example: create-node
, display-as
, or remove-conn-ip.
Generic commands are described below. For a detailed description of operations available for a particular processing object type, please see the SGC CLI built-in help system. The commands for managing processing objects are:
Operation |
What it’s for |
||
---|---|---|---|
Sample use case |
|||
Examples |
|||
|
Creating a new instance of a processing object within the SGC cluster.
|
||
Creating a new connection object, which together with conn-ip defines remote the IP address of an SCTP association. |
|||
SGC[127.0.0.1:10111]> create-connection: ; ERROR VALIDATION_FAILED: Mandatory parameter 'oname' was not set. ERROR VALIDATION_FAILED: Mandatory parameter 'port' was not set. ERROR VALIDATION_FAILED: Mandatory parameter 'local-endpoint-name' was not set. ERROR VALIDATION_FAILED: Mandatory parameter 'conn-type' was not set. |
|||
|
Removes an instance of a processing object within the SGC Cluster. |
||
Removing the |
|||
SGC[127.0.0.1:10111]> remove-conn-ip: oname=ip1ForConnectionA; OK conn-ip removed. |
|||
|
Updates the state of a processing object within the SGC Cluster.
|
||
Updating the application server configuration ( |
|||
Execution of Modify operation on and active application server (as) processing object resulting in a validation error: SGC[127.0.0.1:10111]> modify-as: oname=AS-RC-1, pending-size=1000; ERROR MODIFY_OBJECT_FAILED: com.cts.ss7.common.SGCException: Parameter pending-size cannot be modified when bean AS-RC-1 is enabled or active |
|||
|
Display the configuration of SGC Cluster processing objects.
|
||
Displaying the attribute values of connection-processing objects. |
|||
Successfully executed SGC[127.0.0.1:10111]> display-connection:; Found 2 object(s): +---------------+----------+--------+--------+----------+---------------+---------------+----------+----------+----------+---------------+----------+--------+----------+ |oname |dependenci|enabled |active |port |local-endpoint-|conn-type |t-ack |t-daud |t-reconnec|state-maintenan|asp-id |is-ipsp |out-queue-| | |es | | | |name | | | |t |ce-role | | |size | +---------------+----------+--------+--------+----------+---------------+---------------+----------+----------+----------+---------------+----------+--------+----------+ |C-CL2-N1 |0 |true |false |30115 |N1-E |SERVER |2 |60 |6 |ACTIVE |null |true |1000 | +---------------+----------+--------+--------+----------+---------------+---------------+----------+----------+----------+---------------+----------+--------+----------+ |C-CL2-N2 |1 |true |false |30105 |N1-E |CLIENT |10 |60 |5 |ACTIVE |1 |true |1000 | +---------------+----------+--------+--------+----------+---------------+---------------+----------+----------+----------+---------------+----------+--------+----------+ Successfully executed SGC[127.0.0.1:10111]> display-connection: oname=C-CL2-N2; Found 1 object(s): +---------------+----------+--------+--------+----------+---------------+---------------+----------+----------+----------+---------------+----------+--------+----------+ |oname |dependenci|enabled |active |port |local-endpoint-|conn-type |t-ack |t-daud |t-reconnec|state-maintenan|asp-id |is-ipsp |out-queue-| | |es | | | |name | | | |t |ce-role | | |size | +---------------+----------+--------+--------+----------+---------------+---------------+----------+----------+----------+---------------+----------+--------+----------+ |C-CL2-N2 |1 |true |false |30105 |N1-E |CLIENT |10 |60 |5 |ACTIVE |1 |true |1000 | +---------------+----------+--------+--------+----------+---------------+---------------+----------+----------+----------+---------------+----------+--------+----------+ Successfully executed SGC[127.0.0.1:10111]> display-connection: oname=C-CL2-N2,column=oname, column=enabled, column=conn-type; Found 1 object(s): +---------------+--------+---------------+ |oname |enabled |conn-type | +---------------+--------+---------------+ |C-CL2-N2 |true |CLIENT | +---------------+--------+---------------+ |
|||
|
Change the "enabled" state of:
|
||
Enabling and disabling a connection: SGC[127.0.0.1:10111]> enable-<TAB_PRESSED> enable-as enable-connection enable-local-endpoint enable-node enable-snmp-node SGC[127.0.0.1:10111]> enable-connection: oname= oname=A-CONN oname=B-CONN SGC[127.0.0.1:10111]> enable-connection: oname=A-CONN; OK connection enabled. SGC[127.0.0.1:10111]> disable-connection: oname=A-CONN; OK connection disabled. |
Alarms and event history
The SGC CLI provides commands for displaying and clearing alarms generated by the SGC Cluster. Alarms raised and subsequently cleared, or notifications emitted, can be reviewed using a separate operation: display-event-history
. Display operations for alarms let filter expressions be specified for id
, name
, and severity
. Filter expressions can include %
wildcard characters at the start, middle, or end of the expression. Also, the column
parameter can be specified multiple times to restrict presented columns. Below are some examples:
Displaying all active alarms (no filtering criteria specified):
SGC[127.0.0.1:10111]> display-active-alarm:; Found 2 object(s): +---------------+----------+---------------+---------------+---------------+--------------------+ |description |id |name |parameters |severity |timestamp | +---------------+----------+---------------+---------------+---------------+--------------------+ |The node in the|36 |nodefailure |nodeId='Node101|MAJOR |2014-02-10 10:47:35 | | cluster disapp| | |',failureDescri| | | |eared | | |ption='Mis... | | | +---------------+----------+---------------+---------------+---------------+--------------------+ |The node in the|37 |nodefailure |nodeId='Node102|MAJOR |2014-02-10 10:47:37 | | cluster disapp| | |',failureDescri| | | |eared | | |ption='Mis... | | | +---------------+----------+---------------+---------------+---------------+--------------------+
Displaying all active alarms with filters:
SGC[127.0.0.1:10111]> display-active-alarm: id=36, severity=M%, name=%failure; Found 2 object(s): +---------------+----------+---------------+---------------+---------------+--------------------+ |description |id |name |parameters |severity |timestamp | +---------------+----------+---------------+---------------+---------------+--------------------+ |The node in the|36 |nodefailure |nodeId='Node101|MAJOR |2014-02-10 10:47:35 | | cluster disapp| | |',failureDescri| | | |eared | | |ption='Mis... | | | +---------------+----------+---------------+---------------+---------------+--------------------+
Displaying all active alarms with filters and column parameters:
SGC[127.0.0.1:10111]> display-active-alarm: severity=M%, name=%failure, column=id, column=description, column=timestamp; Found 1 object(s): +----------+---------------+--------------------+ |id |description |timestamp | +----------+---------------+--------------------+ |36 |The node in the|2014-02-10 10:47:35 | | | cluster disapp| | | |eared | | +----------+---------------+--------------------+
Clearing an active alarm:
![]() |
Clearing alarms
Any alarm can be cleared by the System Administrator. There are two
|
SGC[127.0.0.1:10111]> clear-active-alarm: id=36; OK alarm cleared.
Displaying all registered alarms:
![]() |
Displaying event history
The |
SGC[127.0.0.1:10111]> display-event-history: ; Found 1 object(s): +---------------+----------+---------------+---------------+---------------+--------------------+ |description |id |name |parameters |severity |timestamp | +---------------+----------+---------------+---------------+---------------+--------------------+ |The node in the|36 |nodefailure |nodeId='Node102|MAJOR |2014-02-10 10:47:35 | | cluster disapp| | |',failureDescri| | | |eared | | |ption='Mis... | | | +---------------+----------+---------------+---------------+---------------+--------------------+
Statistics (Info)
A set of commands allow interrogation of statistics exposed by the SGC Stack. For details, please see Statistics. The available statistics are:
Module | Statistic |
---|---|
M3UA |
|
|
|
|
|
SCCP |
|
|
|
|
|
|
|
TCAP |
|
TOP |
|
![]() |
Filtering statistical information
Commands displaying statistical information support filtering. Filtering of statistics is based on the equality between the filter value and statistic column value. Also, the |
Below are some examples.
Displaying statistic without filters:
SGC[127.0.0.1:10111]> display-info-asinfo:; Found 1 object(s): +---------------+---------------+---------------+---------------+---------------+---------------+ |connectionId |asId |TXCount |RXCount |status |nodeId | +---------------+---------------+---------------+---------------+---------------+---------------+ |C-CL2-N1 |AS-RC-1 |0 |0 |INACTIVE |CL1-N1 | +---------------+---------------+---------------+---------------+---------------+---------------+
Displaying asinfo statistics with filters on the nodeId:
SGC[127.0.0.1:10111]> display-info-asinfo:<TAB_PRESSED> RXCount TXCount asId column connectionId nodeId status SGC[127.0.0.1:10111]> display-info-asinfo: nodeId=CL1-N1; Found 1 object(s): +---------------+---------------+---------------+---------------+---------------+---------------+ |connectionId |asId |TXCount |RXCount |status |nodeId | +---------------+---------------+---------------+---------------+---------------+---------------+ |C-CL2-N1 |AS-RC-1 |0 |0 |INACTIVE |CL1-N1 | +---------------+---------------+---------------+---------------+---------------+---------------+
Export / Import
The following commands allowing exporting and importing the SGC Stack configuration to or from a text file.
Operation |
What it’s for |
||||
---|---|---|---|---|---|
Examples |
|||||
|
Produces a dump of the current configuration in a format that is directly usable by the batch command.
|
||||
Non-interactive mode: ./sgc-cli.sh -x config-backup.mml Interactive mode: SGC[127.0.0.1:10111]> export: file=config-backup.mml OK configuration exported. |
|||||
|
Loads a text file containing a set of MML commands, and executes them after connecting to the SGC Cluster (in a format that is produced by the
|
||||
Non-interactive mode: ./sgc-cli.sh -b config-backup.mml -stopOnError false Interactive mode: SGC[127.0.0.1:10111]> batch: file=set-of-displays.mml display-conn-ip: oname=conn-ip1; Found 1 object(s): +---------------+----------+---------------+---------------+ |oname |dependenci|ip |conn-name | | |es | | | +---------------+----------+---------------+---------------+ |conn-ip1 |0 |192.168.1.101 |C-CL2-N1 | +---------------+----------+---------------+---------------+ display-conn-ip: oname=conn-ip2; Found 1 object(s): +---------------+----------+---------------+---------------+ |oname |dependenci|ip |conn-name | | |es | | | +---------------+----------+---------------+---------------+ |conn-ip2 |0 |192.168.1.192 |C-CL2-N1 | +---------------+----------+---------------+---------------+ |
SGC TCAP Stack
What is the SGC TCAP Stack ?
The SGC TCAP Stack is a Java component that is embedded in the CGIN Unified RA and the IN Scenario Pack to provide OCSS7 support. The TCAP stack communicates with the SGC via a proprietary protocol.
![]() |
For a general description of the TCAP Stack Interface defined by the CGIN Unified RA, please see Inside the CGIN Connectivity Pack. |
TCAP Stack and SGC Stack cooperation
After the CGIN Unified RA is activated the SGC TCAP stack uses one of two procedures to establish communication with the SGC stack:
-
The newer, and recommended,
ocss7.sgcs
registration process, introduced in release 1.1.0. -
The legacy
ocss7.urlList
registration process, supported by releases up to and including 1.1.0.
'ocss7.sgcs' Connection Method
This connection method:
-
automatically load balances all traffic between all available SGCs; and
-
introduces dialog failover when an SGC becomes unavailable for any reason.
When properly configured, all TCAP stacks in the Rhino cluster will be connected to all available SGCs in the OCSS7 cluster simultaneously, with every connection servicing traffic. This is sometimes referred to as the Meshed Connection Manager because of the fully meshed network topology it uses.
TCAP Stack registration process
After the CGIN Unified RA is activated, the SGC TCAP stack connects to all configured SGC(s). For each connection the TCAP stack will:
-
Perform a basic handshake with the SGC over the connection, negotiating the data protocol version to be used. If the SGC does not support the requested protocol version it will respond with handshake failure, closing the connection. If the SGC does support the requested protocol version it will respond with a handshake success message.
-
Send an extended handshake request to the SGC. This handshake includes a unique TCAP stack identifier as well as any extended features supported by the TCAP stack. At the time of writing only one feature exists:
PREFIX_MIGRATION
; see Prefix Migration for details. -
The SGC assigns a TCAP local transaction ID prefix for this connection.
-
The SGC creates local state to manage the data transfer with the TCAP stack, and updates the cluster state with information about the newly connected TCAP stack.
-
The SGC sends an extended handshake response to the TCAP stack, including the local transaction prefix assigned as well as indicating any extended features supported by the TCAP stack. At the time of writing, the only such feature is
PREFIX_MIGRATION
.
At this point, the TCAP stack is operational and can both send and receive TCAP traffic.
Load balancing TCAP stack data
Dialogs are load balanced across all active connections between the SGCs and the TCAP stacks. An SGC that receives traffic from the SS7 network will round-robin new dialogs between all TCAP stacks that have an active connection to it. Similarly, each TCAP stack will round-robin new outgoing dialogs between the SGCs it is connected to.
If a configured connection is down for any reason the TCAP stack will attempt to re-establish it at regular intervals until successful.
In some OA&M or failure situations an SGC may have no TCAP stack connections. When this happens the SGC will route traffic to the other SGCs in the cluster for forwarding to the TCAP stacks. Traffic will remain balanced across the TCAP stacks.
If a new SGC needs to be added to the cluster with a new connection address then the TCAP stack configuration will need to be adjusted. This adjustment can be done either before or after the SGC is installed and configured, and the cluster will behave as described above. Updates to the TCAP stack ocss7.sgcs
list can be done while the system is active and processing traffic — existing connections will not be affected unless they are removed from the list, and the TCAP stack will attempt to establish any newly configured connections.
Prefix Migration
This feature provides dialog failover for in-progress dialogs when an SGC becomes unavailable to a TCAP stack for some reason.
![]() |
This feature does not provide failover between Rhino nodes when a Rhino node becomes unavailable for some reason. Failover between Rhino nodes is not available in CGIN 1.5.3 with any TCAP stack because CGIN itself does not provide replication facilities. |
As detailed in TCAP Stack registration process, each connection to an SGC is allocated a TCAP local transaction ID prefix. Under normal operating conditions, each TCAP dialog continues to use the same connection between a TCAP stack and an SGC for its lifetime, with the connection identified by the prefix the connection was assigned. If, however, an SGC becomes unavailable the Prefix Migration feature allows the prefixes for all affected connections to be distributed to the other SGCs in the cluster and attached to suitable existing TCAP stack connections (if available). Once prefix migration has completed, existing dialogs will continue via an existing connection to a different SGC.
For example, TCAP stack A is connected to SGCs 1 and 2. It has a different prefix for each connection; A1 and A2 respectively. If SGC 2 terminates unexpectedly, the prefix associated with A2 will be migrated to connection A1. All traffic received by the SGCs for that prefix will now be sent to the TCAP stack via connection A1, which is hosted on SGC 1.
It is important to note that prefixes migrate between SGCs, not TCAP stacks. For prefix migration to work there must be an existing connection between the original TCAP stack and at least one substitute SGC which is capable of accepting a new migrated prefix. An SGC may not be capable of accepting a prefix migration because of configuration and resource limitations (see below). Prefixes which cannot be allocated to a replacement SGC will be dropped and their in-flight dialogs will be lost.
Each active prefix in an SGC has associated resource overhead so migrated prefixes are only used for existing dialogs. New dialogs will not be created on a migrated prefix. Once the last dialog ends on a migrated prefix that prefix and associated resources are released.
Please note that prefix migration support requires that the SGC’s heap is configured appropriately. Please see the sgc.tcap.maxMigratedPrefixes
configuration property documentation in Static SGC instance configuration for information on the amount of heap required to support prefix migration.
![]() |
Failure recovery can never be perfect — network messages currently being processed at the time of failure will be lost — so some dialogue failure must be expected. |
Legacy 'ocss7.urlList' Connection Method
This is the method used by the TCAP stack and SGCs prior to release 1.1.0. This method is still available to ensure backwards compatibility between TCAP stacks and the SGC. It is strongly recommended that all new installations use the new ocss7.sgcs
method instead as this provides failover capabilities as well as automatic load balancing without the need for intervention.
Below is a high-level overview diagram, followed by descriptions, concentrating on components directly involved in TCAP Stack and SGC Stack cooperation. SGC Stack components are the items colored yellow; components colored blue (and similar) are provided by Rhino platform or are part of Operating System environment.

-
TCAP Manager is the software component that the TCAP Stack queries initially, to register within the SGC Stack and establish a data transfer connection.
-
TCAP Peer is the software component within the SGC Stack Node that manages the data transfer connection with the TCAP Stack.
![]() |
The TCAP Manager listen address is configured as part of configuring the SGC Node. For details, please see the stack-http-address and stack-http-port attributes in General Configuration. |
TCAP Stack registration process
After the CGIN Unified RA is activated, the SGC TCAP Stack goes through a two-phase process to establish communication with the SGC Stack:
-
Assigning to the connection to the TCAP Manager an SGC Node, where the data transfer connection should be established.
-
Connecting to SGC Stack Node, to register it within the SGC Cluster, and establish the data transfer connection.
Detailed Stack registration steps
-
The TCAP Stack connects to the first active TCAP Manager from a user-provided list of TCAP Manager addresses (corresponding to the nodes of the SGC Stack Cluster).
-
After the connection with the TCAP Manager is established, the TCAP Stack sends a request containing information about the SSN represented by the TCAP Stack.
-
The TCAP Manager selects an SGC Node within the cluster that will be responsible for managing the data transfer connection with the TCAP Stack.
-
The address where the selected SGC Node listens for data transfer connections is sent back as part of the response to the TCAP Stack.
-
The TCAP Stack connects to the selected SGC Node and begins registration by sending a handshake message containing its SSN and version of the data transfer protocol that it supports (this is a custom protocol used to exchange TCAP traffic between the TCAP Stack and the SGC Node; both v1.0.0 and v2.0.0 versions are supported in this release of OCSS7).
-
The SGC Node assigns a TCAP local transaction prefix to the TCAP Stack,
-
The SGC Node creates a TCAP Peer responsible for managing the data transfer connection with the TCAP Stack, and updates the cluster state with information about the newly connected TCAP Stack.
-
The TCAP local transaction prefix is sent to the TCAP Stack as part of a successful handshake response.
At this stage, the TCAP Stack is operational and can both originate and receive TCAP traffic.
![]() |
How the TCAP Manager selects an SGC Node
The goal of the node-selection process is to load balance the number of connected TCAP Stacks between SGC Nodes within an SGC Cluster. The TCAP Manager does that by following a very simple algorithm:
|
![]() |
When Phase 2 registration fails…
The TCAP Stack can fail to register with the SGC Node. Possible reasons include:
To see why registration fails, check the log file. |
Data transfer connection failover
After the TCAP Stack detects data transfer connection failure, it repeats the registration process by attempting to establish a connection to one of the configured TCAP Managers. Connection attempts are in order of TCAP Manager addresses defined by the ocss7.urlList
property. This process does not differ from the standard TCAP Stack registration process, as TCAP Manager selects one of the available SGC Nodes. For proper failover behaviour, the TCAP Stack should be configured with the TCAP Manager addresses of all nodes within the SGC Cluster.
Rebalancing TCAP Stack data transfer connections
When an SGC Node joins a running SGC Cluster (for example after a planned outage or failure), the already established TCAP Stack data transfer connections are NOT affected. That is, existing TCAP Stack data transfer connections are NOT rebalanced between SGC Nodes.
![]() |
This example uses a basic production deployment of an SGC Cluster, composed of two SGC Nodes cooperating with the CGIN Unified RA, deployed within a two-node Rhino cluster (as depicted above). |
Imagine the following scenario:
-
Due to hardware failure, SGC Stack Node 2 was not operational. This resulted in both instances of the CGIN Unified RA being connected to SGC Stack Node 1.
-
That hardware failure is removed, and SGC Stack Node 2 is again fully operational and part of the cluster.
-
To rebalance the data transfer connections of the CGIN Unified RA entity running within Rhino cluster, that entity must be deactivated and activated again on one of the Rhino nodes. (Deactivation is a graceful procedure where the CGIN Unified RA waits until all dialogs that it services are finished; at the same time all new dialogs are directed to the CGIN Unified RA running within the other node.)
You would do the following:
-
Make sure that the current traffic level is low enough so that it can be handled by a CGIN Unified RA on a single Rhino node.
-
Deactivate the CGIN Unified RA entity on one of the Rhino nodes.
-
Wait for the deactivated CGIN Unified RA entity to become
STOPPED
. -
Activate the previously deactivated CGIN Unified RA entity,
![]() |
Per-node activation state
For details of managing per-node activation state in a Rhino Cluster, please see Per-Node Activation State in the Rhino Administration and Deployment Guide. |
TCAP Stack configuration
General description and configuration of the CGIN RA is detailed in the CGIN RA Installation and Administration Guide. Below are configuration properties specific to the SGC TCAP Stack.
Parameter |
Usage and description |
Active |
---|---|---|
Values |
||
Default |
||
|
Short name of the TCAP stack to use. |
✘ |
for the SGC TCAP Stack, this value must be |
||
|
Maximum number of threads used by the scheduler. Number of threads used to trigger timeout events. |
✘ |
in the range |
||
|
||
|
Number of events that may be scheduled on a single scheduler thread. |
✘ |
in the range
|
||
|
||
|
Maximum number of inbound messages and timeout events that may be waiting to be processed. |
✘ |
in the range
|
||
|
||
|
Maximum number of opened transactions (dialogs). |
✘ |
in the range |
||
|
||
|
Number of threads used by the worker group to process timeout events and inbound messages. |
✘ |
in the range |
||
|
||
|
Maximum number of tasks in one worker queue. |
✘ |
in the range
|
||
|
||
|
Maximum number of outbound messages in the sender queue. |
✘ |
in the range (if less than default value the default value is silently used)
|
||
|
||
|
Comma-separated list of SGCs to connect to. Only one of |
✔ * |
comma-separated list in the format |
||
unset |
||
|
Comma-separated list of URLs used to connect to legacy TCAP Manager(s). Only one of |
✔ * |
comma-separated list in the format |
||
unset |
||
|
Wait interval in milliseconds between subsequent connection attempts for the |
✔ |
in the range not related to single URLs on the list (but the whole list) |
||
|
||
|
SSN number used when the |
✘ |
in the range |
||
|
v1.0.0 protocol variant only - Enables or disables the OCSS7 to SGC connection heartbeat. N.B. if the heartbeat is enabled on the SGC it must also be enabled here. v2.0.0 protocol variant - heartbeat is always enabled. |
✘ |
|
||
|
||
|
The period between heartbeat sends in seconds. Heartbeat timeout is also a function of this value, as described in Data Connection Heartbeat Mechanism. The value configured here must be smaller than the value of |
✘ |
|
||
|
* If a TCAP data transfer connection is established, changing this property has no effect until the data transfer connection fails and the TCAP Stack repeats the registration process.
SGC-TCAP stack protocols
Version 1.1.0 of OCSS7 supports two proprietary data protocols; the original v1.0.0 protocol and a new v2.0.0 protocol. The data protocol version is automatically negotiated and is not user configurable.
v2.0.0
This is a protobuf-based protocol, running over TCP/IP. It was introduced in OCSS7 1.1.0.
Handshake
v2.0.0 uses a two-stage handshake. The first stage is the original proprietary basic handshake, used to agree on a protocol version to be used for TCAP stack - SGC communications.
Once the basic handshake has successfully negotiated the v2.0.0 protocol the TCAP stack and SGC both switch to using this protocol for further communications.
Next, the TCAP stack will send an extended handshake to the SGC. This handshake includes:
-
A list of extended features supported by the TCAP stack. At present
PREFIX_MIGRATION
is the only extended feature available. -
The heartbeat period configured in the TCAP stack (TCAP stack property
ocss7.heartbeatPeriod
) -
An identifier that uniquely identifies this TCAP stack (this identifier will be the same for all connections originating from this TCAP stack)
The SGC will determine if TCAP stack connection can be accepted, and if it can, will send an extended handshake success response which includes:
-
A list of extended features supported by the SGC. At present
PREFIX_MIGRATION
is the only extended feature available. -
The prefix assigned to this connection, to be used to allocate transaction IDs for any new dialogs sent/received over this connection.
If the TCAP stack connection cannot be accepted, the SGC will send an extended handshake response which includes:
-
The reason why the TCAP stack connection could not be accepted
Heartbeat
The data connection between the TCAP stack and SGC features a configurable heartbeat consisting of:
-
A heartbeat request/response message pair
-
TCAP stack side timeout detection
-
SGC side timeout detection
The heartbeat period is configured in the TCAP stack by setting the TCAP stack ocss7.heartbeatPeriod
to the desired value (in ms), and automatically communicated to the SGC by the TCAP stack during the extended handshake.
The TCAP stack will send a HeartbeatPing
message at the configured interval. On receipt of a HeartbeatPing
the SGC will send a HeartbeatPong
.
If the SGC does not receive a HeartbeatPing
message within 2 * ocss7.heartbeatPeriod
ms of the last HeartbeatPing or the extended handshake completing, it will mark the heartbeat as having failed and close the connection to the TCAP stack.
If the TCAP stack does not receive a HeartbeatPong
message before sending its next ping (i.e. within ocss7.heartbeatPeriod
ms) it will mark the heartbeat as having failed and close the connection to the TCAP stack.
v1.0.0
This is the original proprietary protocol used by OCSS7 version 1.0.0.x and 1.0.1.x. OCSS7 1.1.0.x also supports this protocol version to ensure backwards compatibility with older clients/servers.
Handshake
This protocol uses a basic handshake to establish the connection between TCAP stack and SGC. This handshake includes a protocol version field, which will be set to v1.0.0
. If the SGC cannot accept this connection, for example, unsupported protocol version, insufficient resources available, it will send a handshake failure response.
If the SGC can accept this connection it will send a handshake success response which includes the prefix allocated for this connection.
Data Connection Heartbeat Mechanism
The data connection between the TCAP stack and SGC supports a heartbeat mechanism that can be used to detect failed connections in a timely manner. This mechanism consists of three components:
-
A heartbeat request/response message pair
-
TCAP stack side timeout detection
-
SGC side timeout detection
The heartbeat request/response message pair is enabled by setting the TCAP stack ocss7.heartbeatEnabled
property to true
. This configures the TCAP stack to send a heartbeat request. The SGC will respond to any heartbeat request with a heartbeat response message, regardless of SGC configuration. The frequency with which the heartbeat request message is sent (and therefore also the heartbeat response) is configured with the TCAP stack’s ocss7.heartbeatPeriod
configuration parameter.
If heartbeats are enabled in the TCAP stack, then the TCAP stack will automatically perform timeout detection. If a heartbeat response message hasn’t been seen within a period of time equal to twice the heartbeat period (2 * ocss7.heartbeatPeriod
) the connection will be marked as defective and closed, allowing the TCAP stack to select a new SGC data connection.
The SGC stack may also perform timeout detection; this is controlled by the SGC properties com.cts.ss7.commsp.heartbeatEnabled
and com.cts.ss7.commsp.server.recvTimeout
. When the heartbeatEnabled property is set to true the SGC will close a connection if a heartbeat request hasn’t been received from that TCAP stack in the last recvTimeout seconds.
It is important to note that if the SGC stack is configured to perform timeout detection then every TCAP stack connecting to it must also be configured to generate heartbeats. If a heartbeat-disabled TCAP stack connects to a heartbeat-enabled SGC the SGC will close the connection after recvTimeout seconds, resulting in an unstable TCAP stack to SGC connection.
Upgrading the SGC and TCAP stack
This section of the manual covers upgrading the SGC and the TCAP stack.
Upgrading from OCSS7 1.0.1.x to OCSS7 1.1.0.x
Notable Changes
The TCAP stack now supports a meshed-style connection architecture, where each TCAP stack instance is connected to one or more SGCs simultaneously. The meshed connection style also enables prefix migration between SGCs. That is, if an SGC responsible for a prefix terminates for any reason, another SGC can take on responsibility for it, directing messages for that prefix towards the correct TCAP stack.
Meshed-style connections require the use of the new ocss7.sgcs
configuration property. The old ocss7.urlList
property continues to be available for backwards compatibility reasons, but it is highly recommended to switch to the meshed-style architecture for maximum resiliency. See ocss7.sgcs
Connection Method for more details.
The SGCs have a new configuration property sgc.tcap.maxMigratedPrefixes
. Similar to the existing sgc.tcap.maxPeers
property, this controls the maximum number of prefixes that may be migrated to any given SGC and must be configured appropriately. See Static SGC instance configuration for more details.
An SGC cluster may contain only 1.0.1.x members or only 1.1.0.x members. A cluster consisting of 1.0.1.x and 1.1.0.x SGC nodes will have undefined behaviour and is not supported.
Online Upgrade Using STP Redirection
This approach manages the upgrade externally to Rhino and OCSS7, and requires support from the STP and surrounding network, as well as support in the existing service. It can be used for all types of upgrade.
Prerequisites
Before upgrading using STP redirection, make sure that:
-
Inbound TC-BEGINs are addressed to a "logical" GT. The STP translates this GT to one-of-N "physical" addresses using a load-balancing mechanism. These "physical" addresses route to a particular cluster.
-
The STP needs the ability to reconfigure the translation addresses in use at runtime.
-
The old and new clusters are assigned different "physical" addresses.
-
The service ensures that initial responding TC-CONTINUEs provide an SCCP Calling Party Address that is the "physical" address for the cluster that is responding.
-
Subsequent traffic uses the "physical" address using normal TCAP procedures.
Upgrade process
To upgrade using STP redirection:
-
Set up the new clusters (Rhino and SGC) with a new "physical" address. Ensure that the new Rhino cluster has a different clusterID to the existing Rhino cluster. Similarly, the new SGC cluster must have a different Hazelcast cluster ID to the existing SGC cluster.
-
Configure and activate the new clusters.
-
Reconfigure the STP to include the new cluster’s physical address when translating the logical GT.
-
Verify that traffic is processed by the new cluster correctly.
-
Reconfigure the STP to exclude the old cluster’s physical address when translating the logical GT.
-
Wait for all existing dialogs to drain from the old clusters.
-
Halt the old clusters.
Glossary
- AS
-
Application Server
- CLI
-
Command Line Interface
- CPC
-
Concerned Point Code
- CRUD
-
Create Remove Update Display
- DPC
-
Destination Point Code
- GT
-
Global Title
- IPSP
-
IP Server Process
- JDK
-
Java Development Kit
- JKS
-
Java KeyStore
- MML
-
Man Machine Language
- SNMP
-
Simple Network Management Protocol
- SG
-
Signalling Gateway
- SPC
-
Signalling Point Code
- SS7 SGC
-
Signalling System No. 7 Signalling Gateway Client
- SSL
-
Secure Socket Layer
- SSN
-
SubSystem Number
- USM
-
User Security Model